UAF 1.2 Plugin
Released on: July 7, 2023
The latest release of the 2022x Refresh2 version introduces several notable enhancements. These include the incorporation of UAF Behavior to Structure synchronization, an improved swimlane representative selection dialog, the addition of NAF 4.0 diagrams and tables, and the implementation of background actions logging. Additionally, you can expect improvements to the Gantt Chart and various other enhancements.
To download the latest version, see Downloading installation files. For further information, check the product documentation.
UAF Behavior to Structure Synchronization
Keeping your Internal Connectivity diagrams consistent with Activities can be tedious, but UAF Behavior to Structure Synchronization can simplify the process. With UAF Behavior to Structure Synchronization, achieving full synchronization between your structure model and behavior model has never been easier. This feature validates Asset Roles in Internal Connectivity diagrams, checks for the presence of Ports that are typed by compatible Interfaces, and identifies any missing Connectors and Exchanges to be created automatically.
With this technology, coherence between your Activities and Internal Connectivity diagrams will be maintained at any model maturity level. If any inconsistencies arise, the system will detect them and provide you with individual solutions to address each one; thus, you can save valuable time and energy while ensuring the accuracy and consistency of your model.

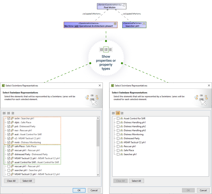
Swimlane Representative
The Swimlane representative selection dialog has been enhanced. Now when creating swimlanes, you will be prompted to select both property types and properties.
- The available types: Operational Agent / Service / Resource Performer / Organizational Resource
- The available properties: Operational / Service / Resource Roles
Properties contained by the Context and/or Performer of IsCapabaleToPerform relation will be pre-selected by default when:
- Context and/or Is Capable To Perform relations are known,
- Context and/or Performer (which acts as an Activity Context) has structural elements (Operational / Service / Resource Roles).

Framework and Diagramming
NAF 4.0 Framework improvements
The NAF 4.0 Framework improvements were implemented in this version by adding the new Taxonomy diagram and tables. Click each diagram or table hyperlink to learn more:
- A8 Standards Taxonomy Diagram
- A8 Standards Taxonomy Table
- C1 Capability Taxonomy Table
- S1 Service Taxonomy Table
- L1 Node Types Table
- P1 Resource Types Table
Background actions logging
Beginning with the 2022x Refresh2 version, the Background Actions Logging Feature will be available. This feature aims to provide more clarity by informing you about the additional elements and relationships created in the model but cannot be shown in the diagram. The logged background actions will be displayed in the notification window, allowing you to see what new elements and relationships are created and navigate to them from the Notification window to the Containment tree.
The affected UAF diagrams include the following:
- Strategic Phasing Diagram
- Projects Roadmap
- Services Roadmap
- Personnel Evolution
- Resources Evolution
- Personnel Availability Gantt Chart
- Personnel Forecast
- Resources Forecast
- Standards Roadmap
This feature is implemented in UAF and all supported Architecture Framework diagrams.
Gantt Charts improvements
- The Gantt Chart diagrams were enhanced to display bars with triangles when the Start Date is specified and the End Date is empty:
- Project Roadmap

- Actual Strategic Phases Gannt Chart

- Project Roadmap
- Adding new Actual Projects and Actual Sub Projects in the Project Roadmap, the End Date is no longer filled out by default. You can always specify the End Date later. Learn more>>>
- A new validation rule is added. This rule checks if Actual Projects connected with the Project Sequence relationship have End Dates set according to the specified Project Sequence type/kind. Learn more>>>
- The filtering in Gantt Chart diagrams was improved to match how the filtering works in the tables. Learn more>>>
Usability improvements
- In compliance with the UAF 1.2 specification, the new column Kind is implemented in the Strategic Taxonomy Table.

- Switching between projects with different Architecture Framework related perspectives has been improved. When you work with two projects using different perspectives than those projects were created with and switch between them, a new message is displayed. In that message, you can choose whether to change the perspective according to the project's framework or the latest used perspective. Learn more>>>

- The Instance Specification related actions have been improved:
- When you drag an Instance Specification and drop it on another Instance Specification shape, a slot is assigned by default if the structure between Instance Specification types is defined respectively.
- When you drag and drop or move the Instance Specification shape inside another Instance Specification, the first action in the shortcut menu is Move Here.
- The Strategic Processes diagram is now suggested by default when you create instances for a Strategic Phase and choose to create a diagram afterward.

Other Enhancements
- Migration to UAF1.2: the migration experience was enhanced. Now you will be informed about cyclic, directly, and indirectly used projects so that you can solve those usages in the correct order and continue the migration successfully. Learn more about migration>>> Learn more about migration issues on Teamwork Cloud>>>
- Property Set now groups measurements and a direct measurement name is added to the PropertySet name in the Specification Window.
- The setting of Stream for UAF Parameters or Pins with specified Sync Element has been simplified by adding a Stream command to the shortcut menu.
- The Operational/Resource Role Impact Analysis Map creation from the selected context element - Operational/Resource Role - is now improved.
- The Resource/Service/Operational Exchange item selection window, accessible from the Resources/Services/Operational Connectivity table or Exchange Manager window, has been enhanced. The Conveyed items are now filtered according to the selected Resources/Services/Operational Exchange kind.
- The Problem Domain property creation under Operational Performer and Operational Architecture in the Operational Internal Connectivity diagram has been enhanced.
- The Security Process Flow diagram now includes a fix that ensures the creation of Operational and Resource Parameters with the correct stereotype.
- The diagram palette of the Entity Relation Diagram has been simplified by leaving only the Information Model group instead of Conceptual, Logical, and Physical. Also, a Strategic Information button was added.
- The symbol styles for Service Interface and Whole Life Enterprise have been fixed.
- The solver for the COR2012 validation rule was changed from Remove Conveyed Item to Add/Remove Conveyed Item. The updated Add/Remove Conveyed Item solver adds a conveyed item if it is missing or asks to choose which conveyed item should be removed. Learn more>>>