SysML v1 Plugin
SysML Plugin
Released on: July 5, 2024
SysML Plugin 2024x Refresh1 release introduces several improvements to Item Flow management. You can now navigate from the selected Item Flow in the Containment tree to the diagrams where the Item Flow is realized; specify Conveyed Items from the Diagram Palette for Item Flows directly in the diagram; hide the arrow notation on the realizing elements when the Conveyed Item is hidden or unspecified; easily identify Conveyed Items in the 'Create / Edit Item Flow' dialog as they are now represented with icons. Additionally, Item Flow creation between Activity Parameter Nodes and Actions has been enhanced, as now the tool checks action allocations to typed parts for Activity Parameter Nodes, displaying the suggested sender and receiver elements in the Direction field of the 'Create / Edit Item Flow' dialog based on the element typing the parts to which actions are allocated. Two new validation rules have been implemented to highlight Item Flows that do not have any Conveyed Items. The Item Flow management experience has been further enhanced with the introduction of the 'Preview Affected Diagrams' dialog, which presents all affected diagrams, marking the affected elements in the diagram preview pane to convey where the created Item Flows will be realized.
Furthermore, the 2024x Refresh1 release contains new validation solvers for the 'Invalid Connector' validation rule, allowing for an easy connector redefinition. Finally, the release introduces the MagicGrid perspective, simplifying the modeling tool by providing only the MagicGrid-required subset of SysML elements and diagrams, making it easier to understand and navigate for users new to MagicGrid.
To download the latest version of the modeling tool, see Downloading installation files.
Affected Diagrams Preview Dialog
To enhance the Item Flow creation and management experience, we have introduced the Preview Affected Diagrams dialog. This dialog conveniently presents all affected diagrams, allowing you to preview them individually. Furthermore, the affected elements are prominently marked in the diagram preview pane conveying where the created Item Flows will be realized.
During the preview process, you can select the Update Diagram check box for diagrams in which you wish to display the Conveyed Items of the selected flows.
The new project option Show Item Flows on Affected Diagrams controls how the diagrams will be updated for newly created or modified flows. Set the option to true to update all affected diagrams and show the Conveyed Items of flows whenever a new flow is created or an existing one is modified.
Item Flows Management
- Interactions can be modeled across various diagrams in both behavior and structure models, creating difficulties in locating diagrams representing Item Flow realizations and hindering transparency in their identification. Now you can easily navigate from the selected Item Flow in the Containment tree to the diagrams where the Item Flow is realized. Learn more >>

- Specify the Conveyed Item directly in the diagram, picking the needed Conveyed Item element from the diagram palette and dragging it on to the Item Flow. Learn more >>

- You can now choose whether you want to hide the arrow notation on the realizing elements when the Conveyed Item is hidden or unspecified in case you would need to conceal such approximate interactions, and vice versa. The Hide Information Flow If Conveyed Information Is Missing project option controls the arrow visibility. Learn more >>

- Now the Conveyed Items in the Create / Edit Item Flow dialog are represented with icons to help you identify the Conveyed Items.

- Item Flow creation between Activity Parameter Nodes and Actions has been enhanced to facilitate the creation of Item Flows when interactions are modeled between Part Properties. Typically, the 'Usage' allocation mode is used for this, which does not create an allocation relation on the end of the Activity Parameter Node, thereby not providing a possible sender or receiver on this end. Now, the tool checks action allocations to typed parts for Activity Parameter Nodes. Consequently, the Direction field in the Create / Edit Item Flow dialog displays suggested sender and receiver elements based on the element typing the parts to which actions are allocated.

On the end of the input : Audio data Activity Parameter Node there are no Actions, only the Read and transmit the sound Activity. Thus, the tool checks the model to find Actions that invoke this Activity, locating the : Read and transmit the sound Action in the Listen the audio Activity diagram.
Then the tool checks the allocation relationships for this action and an allocation to the : Wireless Earbuds Part Property is found.
Using this information the Create/Edit Item Flow dialog identifies the Wireless Earbuds Block as a possible sender of the flow, displaying Wireless Earbuds and Processing Blocks as a suggestion for the sender/receiver in the Direction field of the dialog. - New validation rules (IFHNCI[2] and RIFHNCI[2]) have been implemented to highlight Item Flows that do not have any Conveyed Items. This helps to declutter the model and identify potentially unused flows. Learn more on the Item Flow has no Conveyed Items and Realized Item Flow has no Conveyed Items pages.
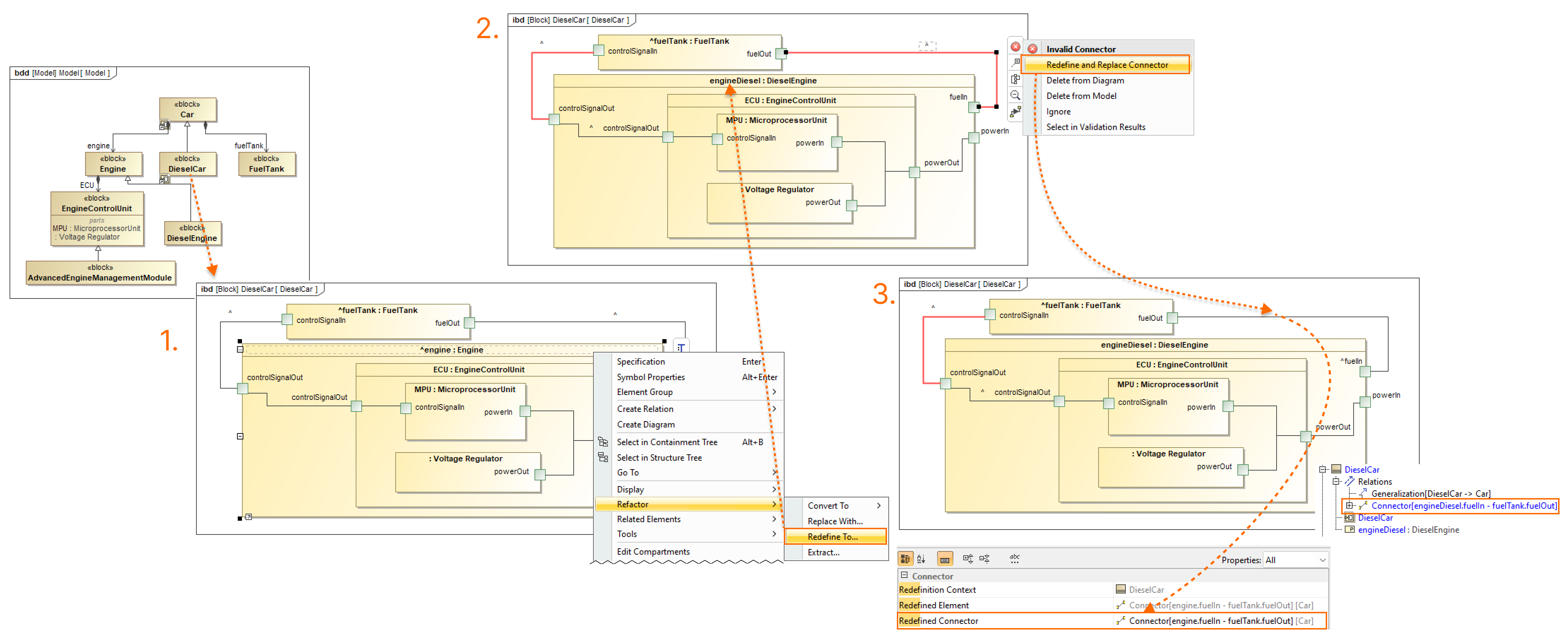
Connector Redefinition
New validation solvers are available for the Invalid Connector validation rule, allowing for an easy connector redefinition:
- Use the Redefine and Replace Connector solver to have a new redefining connector created if the selected connector is inherited and at least one of its ends is redefined.
- Use the Replace with Redefining solver to replace the failed connector with the redefining one if the failed connector is already redefined in the same context.

The image displays how to resolve the Invalid Connector validation error via the Redefine and Replace Connector solver.
MagicGrid Perspective
The MagicGrid perspective has been introduced, supplementing existing perspectives, such as Full Featured or System Engineer. This perspective simplifies the modeling tool by providing only the MagicGrid-required subset of SysML elements and diagrams, making it easier to understand and navigate for users new to MagicGrid. You can manually switch perspectives via the Select Perspective dialog. Furthermore, a dialog prompting you to switch to this perspective appears whenever you create a MagicGrid project.
The MagicGrid perspective available via the Select Perspective dialog.
Documentation
News of earlier versions