Name Size Creator Creation Date Labels Comment  
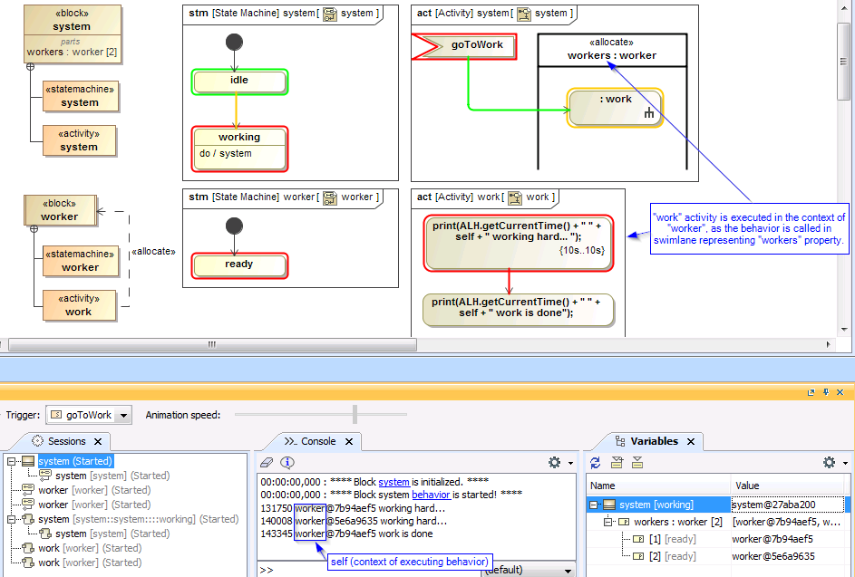
PNG File SwimlaneExec.png 92 kB user-1438d Jun 08, 2017 03:19
  • No labels
   
PNG File SwimlaneExec_new (1).png 92 kB user-1438d Jun 08, 2017 03:19
  • No labels
   
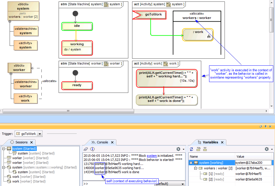
PNG File SwimlaneExec_new.png 92 kB user-1438d Jun 08, 2017 03:19
  • No labels