Unable to load page tree. It seems that you do not have permission to view the root page.
189152450
CST2024xR2
3
| Name | Size | Creator | Creation Date | Labels | Comment | |||
|---|---|---|---|---|---|---|---|---|
| PNG File Sequence Diagram.PNG | 33 kB | user-52ec1 | Jun 23, 2020 09:31 |
|
||||
| Version 1 (current) | 33 kB | user-52ec1 | Jun 23, 2020 09:31 | |||||
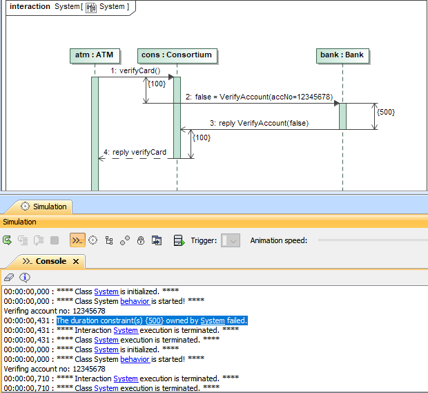
| PNG File 1701 Reply Message with Duration Constraint.PNG | 42 kB | user-52ec1 | Oct 27, 2017 09:57 |
|
||||
| Version 1 (current) | 42 kB | user-52ec1 | Oct 27, 2017 09:57 | |||||
| PNG File durationConstraints.png | 13 kB | user-1438d | Jun 08, 2017 03:19 |
|
||||
| Version 1 (current) | 13 kB | user-1438d | Jun 08, 2017 03:19 |