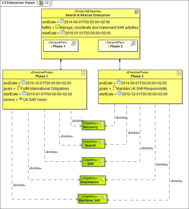
C2 Enterprise Vision
Description
The C2 Enterprise Vision view provides the high-level scope for the architecture and a strategic context for the capabilities the architecture contains. In essence it describes the end-state for any business transformation activity. The purpose of an C2 is to provide a strategic context for the capabilities described in the architecture and to specify the scope for the architecture. The C2 describes the vision, goals, enduring tasks and capabilities using terminology that is easily understood by non-technical readers.
The Enterprise Goals and Capabilities are ‘enduring’, that is they are intended to provide an enduring framework across the lifetime of the enterprise that is being modeled. An Enterprise is essentially time-bounded: it has a start and end date. It is broken into a set of phases for capability planning purposes. The time periods associated with these phases are sometimes referred to as ‘epochs’ by military planners although NAF does not use this specific terminology. It is sometimes necessary in NAF to identify one Enterprise Phase as being that represents the ‘As Is’ capability of the Enterprise. The Enterprise Goals relate to the entire enterprise lifetime, they are not specific to an Enterprise Phase. Each goal may optionally include attributes associated with the measurable outcomes that relate to it.
The C2 only shows the capabilities exhibited by enterprises. It does not show how the enterprise is structured in order to deliver those capabilities – L2 Logical Scenario, is used to define the logical structure of the enterprise, and the individual logical nodes in the enterprise that deliver the capability. P1 & D2 are used to show the physical and organizational structure of the enterprise.
The C2 view may be used to:
- Capture and communication of the strategic vision related to capability evolution.
- Identify the capabilities required to meet the vision and goals.
- Identify the required timescales for the capabilities (as opposed to Cr which provides a summary of when projects are estimated to deliver capability).
- Identify any enduring tasks the enterprise performs.
It should be noted that visions for capabilities of the enterprise should therefore be placed within entities stereotyped as «EnterpriseVision».
Implementation
The C2 view can be represented using a C2 Enterprise Vision diagram which is based on the UML Class diagram.

- Enterprise Goal
- Enterprise Vision
- Enterprise Phase
- Whole-Life Enterprise
- Structural Part
- Temporal Part
- Enduring Task
- Capability
- Exhibits