Cameo Concept Modeler 19.0 LTR SP1 Documentation

You are viewing an old version of this page. View the current version.

Compare with Current View Page History

Version 1 Next »

In the Concept Modeling interpretation of UML, a property that has the {sufficient} constraint applied to it indicates that, when an instance satisfies the multiplicity and type constraints for the property’s values, not only is a necessary condition to be an instance of the class met, but a sufficient condition is also met (see section Necessary and Sufficient Condition).

To create a sufficient condition


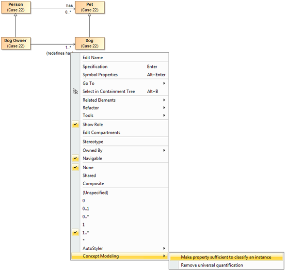
  1. Right-click on the association end of the property to which the {sufficient} constraint will be applied (unnamed from “Dog Owner”). Remember that the property is owned by the class at the opposite end of the association.
  2. Select Concept Modeling > Make property sufficient to classify an instance in the shortcut menu.

 

Selecting the Make property sufficient to classify an instance shortcut menu.

The {sufficient} constraint is toggled on for the property.

 

The sufficient condition is created.

To remove a sufficient condition on a property


  1. Right-click on the association end of the property of which the {sufficient} constraint will be removed (unnamed from “Dog Owner”).
  2. Select Concept Modeling > Make property insufficient to classify an instance. 

Selecting the Make property insufficient to classify an instance shortcut menu.

Related page

  • No labels