Name Size Creator Creation Date Labels Comment  
PNG File Invalid Connector_Replace with Redefining.png 174 kB Kristina B. Apr 15, 2024 19:52
  • No labels
   
PNG File Invalid Connector_Redefine and Replace Connector.png 172 kB Kristina B. Apr 15, 2024 19:52
  • No labels
   
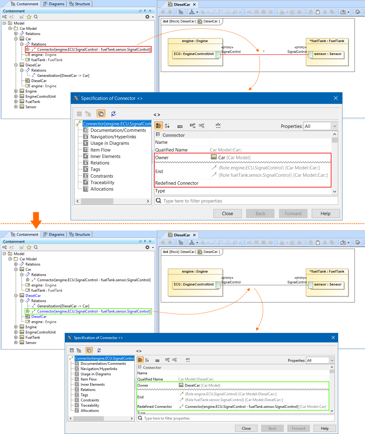
PNG File Invalid Connector.png 194 kB Kristina B. Apr 15, 2024 18:37
  • No labels