Abbreviation
InvConnector
Description
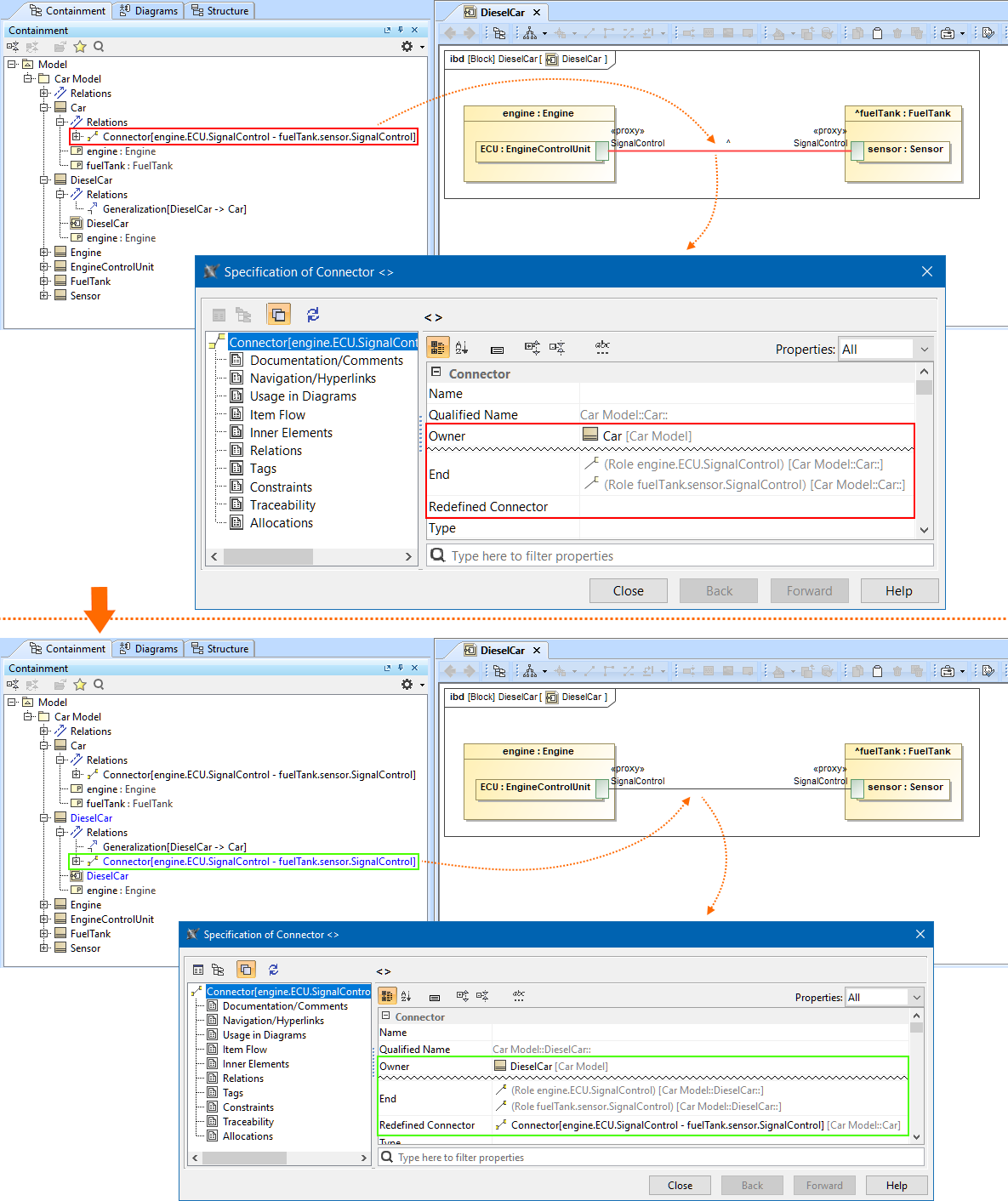
This validation rule checks if the Connector's owner is wrong or if the Connector Ends specified in the model are changed.
Severity
error
Constrained Element
Connector, Connector End, Diagram
Solvers
- Update Connector Ends - updates the Connector Ends to the correct ones and/or moves the Connector to the correct owner.
 - Redefine and Replace Connector - redefines the inherited Connector and replaces it with the redefining one if one of the inherited Connector's Ends is redefined.
 - Replace with Redefining - replaces the inherited Connector with the redefining one if one of the inherited Connector's Ends is redefined and the Connector is already redefined in the same context.
 - Delete from Diagram - deletes the Connector from the Diagram.
 - Delete from Model - deletes the Connector from the Model.
 
Example


