Name Size Creator Creation Date Labels Comment  
PNG File Figure 114 compositors XML Representation Summary.png 21 kB Jonė Š. Oct 03, 2024 11:37
  • No labels
   
PNG File Figure 115 XML Representations for the Three Kinds of Model Group.png 8 kB Jonė Š. Oct 03, 2024 11:37
  • No labels
   
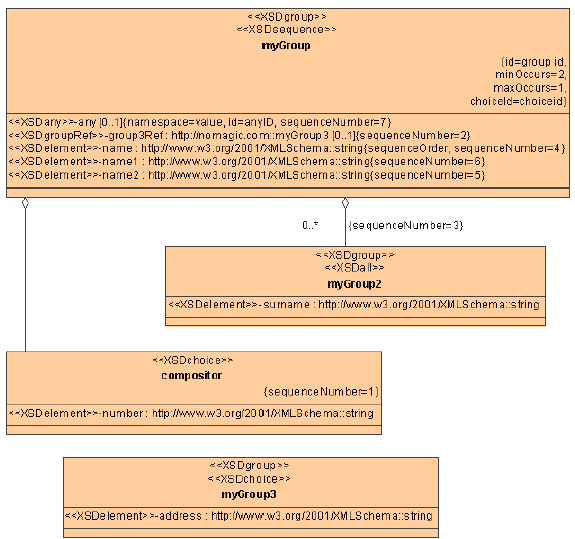
PNG File Figure 116 compositors UML Model Example.png 16 kB Jonė Š. Oct 03, 2024 11:37
  • No labels
   
PNG File Figure 117 compositors XML Code Sample 1.png 17 kB Jonė Š. Oct 03, 2024 11:37
  • No labels
   
PNG File Figure 118 compositors XML Code Sample 2.png 27 kB Jonė Š. Oct 03, 2024 11:37
  • No labels