Log in
No Magic Product Documentation
Spaces
Hit enter to search
Help
Online Help
Keyboard Shortcuts
Feed Builder
What’s new
About Confluence
Log in
SysML Plugin 2024x Refresh2
Edit space details
Scroll Documents
Browse pages
Configure
Space tools
View Page
Document toolbox
A
t
tachments (1)
Page History
Page Information
View in Hierarchy
View Source
Export to PDF
Export to Word
Export to HTML
Export to PDF
Pages
…
SysML Plugin Documentation
User Guide
Modeling structure with Blocks
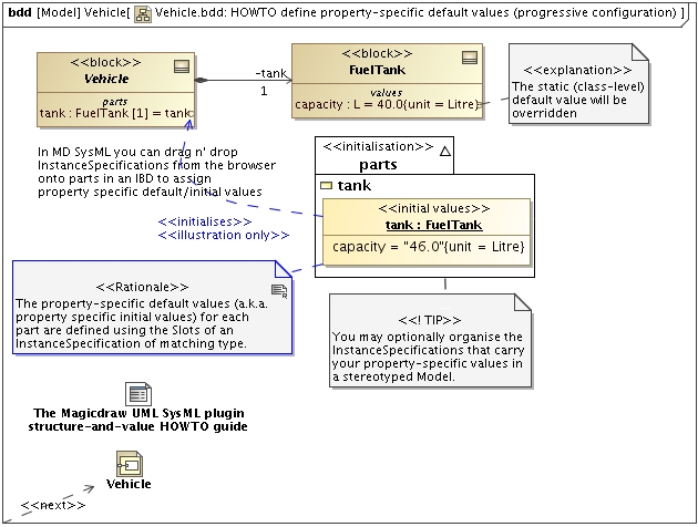
Initial Values
Reconfiguration
Attachments
Download
Delete
Download All
Name
Size
Creator
Creation Date
Labels
Comment
PNG File
image2017-4-25_11-13-6.png
64 kB
user-6f8ee
Apr 25, 2017 08:13
No labels
Version 1 (current)
64 kB
user-6f8ee
Apr 25, 2017 08:13
Overview
Content Tools
{"serverDuration": 47, "requestCorrelationId": "25ff7fd66e28dc13"}