Name Size Creator Creation Date Labels Comment  
PNG File terminating_simulation_from_simulation_pane.png 35 kB Inga A. Sept 24, 2020 07:16
  • No labels
   
PNG File terminating_simulation_from_diagram_toolbar.png 58 kB Inga A. Sept 24, 2020 07:08
  • No labels
   
PNG File simulating_diagram_from_diagram_toolbar.png 47 kB Inga A. Sept 24, 2020 06:50
  • No labels
   
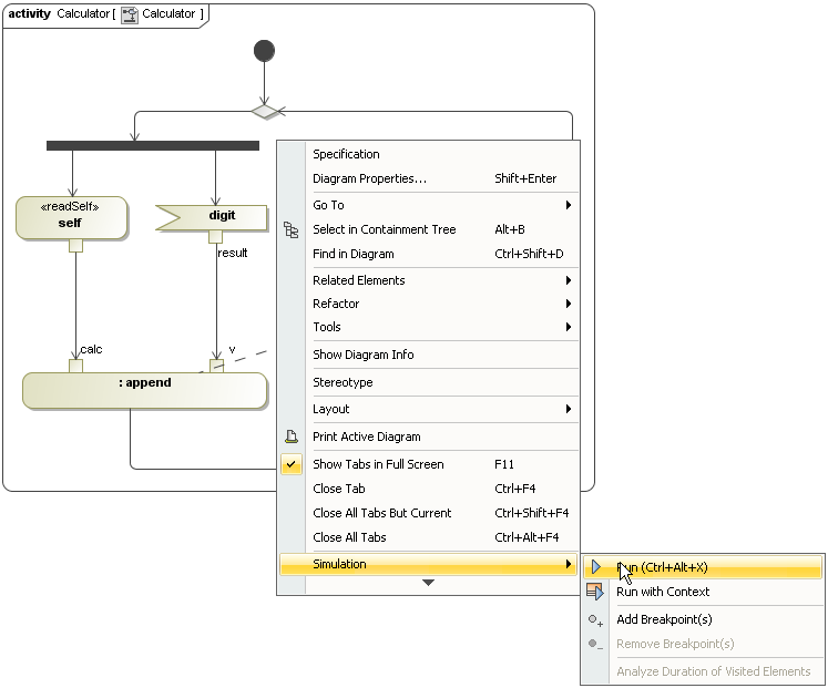
PNG File simulating_diagram_from_context_menu.png 38 kB Inga A. Sept 24, 2020 06:42
  • No labels
   
PNG File run_activity_button.png 50 kB user-1438d Jun 08, 2017 03:19
  • No labels
   
PNG File Figure_0011.png 32 kB user-1438d Jun 08, 2017 03:19
  • No labels