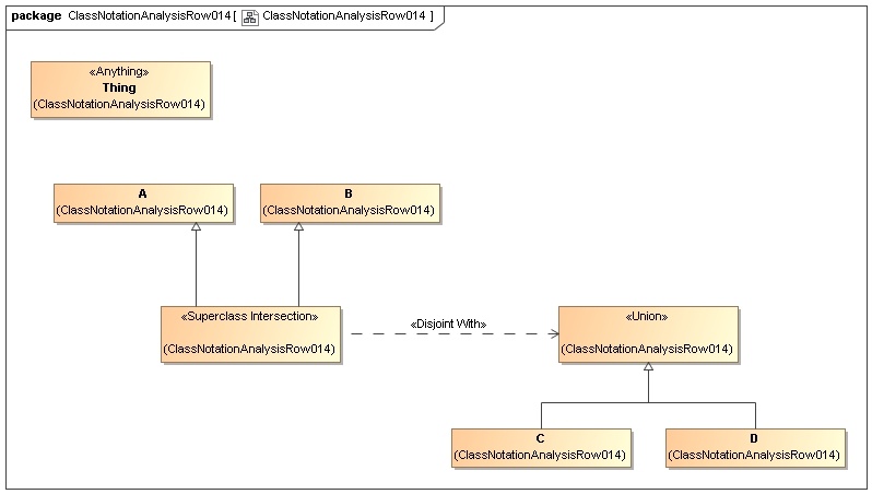
Ontology(<http://www.semanticweb.org/wmilnor/ontologies/2018/3/ClassNotationAnalysisRow014> Declaration(Class(:A)) Declaration(Class(:B)) Declaration(Class(:C)) Declaration(Class(:D)) DisjointClasses(ObjectIntersectionOf(:A :B) ObjectUnionOf(:C :D)) )
