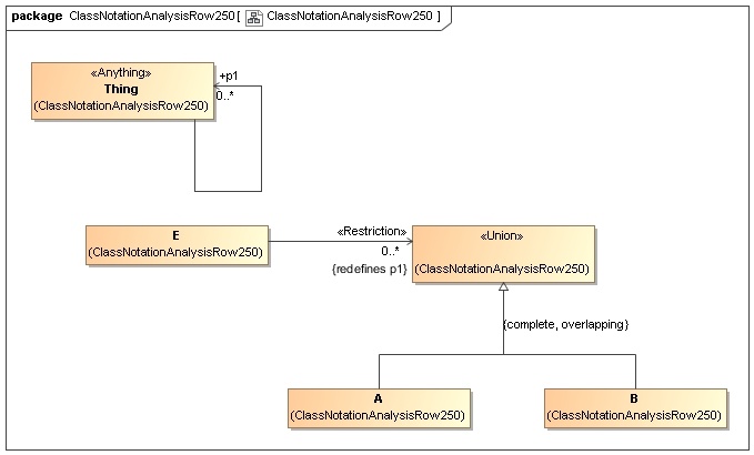
Ontology(<http://www.semanticweb.org/wmilnor/ontologies/2018/3/ClassNotationAnalysisRow250> Declaration(Class(:A)) Declaration(Class(:B)) Declaration(Class(:E)) Declaration(ObjectProperty(:p1)) ############################ # Classes ############################ # Class: :E (:E) SubClassOf(:E ObjectAllValuesFrom(:p1 ObjectUnionOf(:A :B))) )
