Concept Modeler Plugin TWRT Documentation

Ontology(<http://www.semanticweb.org/wmilnor/ontologies/2018/3/ClassNotationAnalysisRow126>

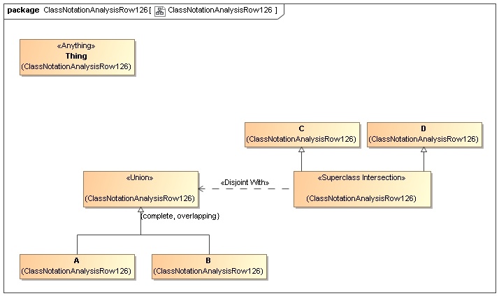
Declaration(Class(:A))
Declaration(Class(:B))
Declaration(Class(:C))
Declaration(Class(:D))

DisjointClasses(ObjectIntersectionOf(:C :D) ObjectUnionOf(:A :B))
)



  • No labels