Concept Modeler Plugin TWRT Documentation

On this page

When you import an OWL ontology file as a concept model or export a concept model as an OWL ontology file, an Information Log appears in the Notification Window that provides helpful information regarding the details of the import and export. Some examples include the operations that the Concept Modeler is performing, any problems it has encountered during import and export, and details about the result of the import and export whether or not it was completed successfully.


The log detail in the Notification Window at the bottom of the diagram.

The details of some fatal errors during import and export, e.g., a denied access or permission to export the file, are displayed in the log. This prompts the message dialog informing you of the result of the export, as shown in the following figures.

The message dialog showing the result of the export.

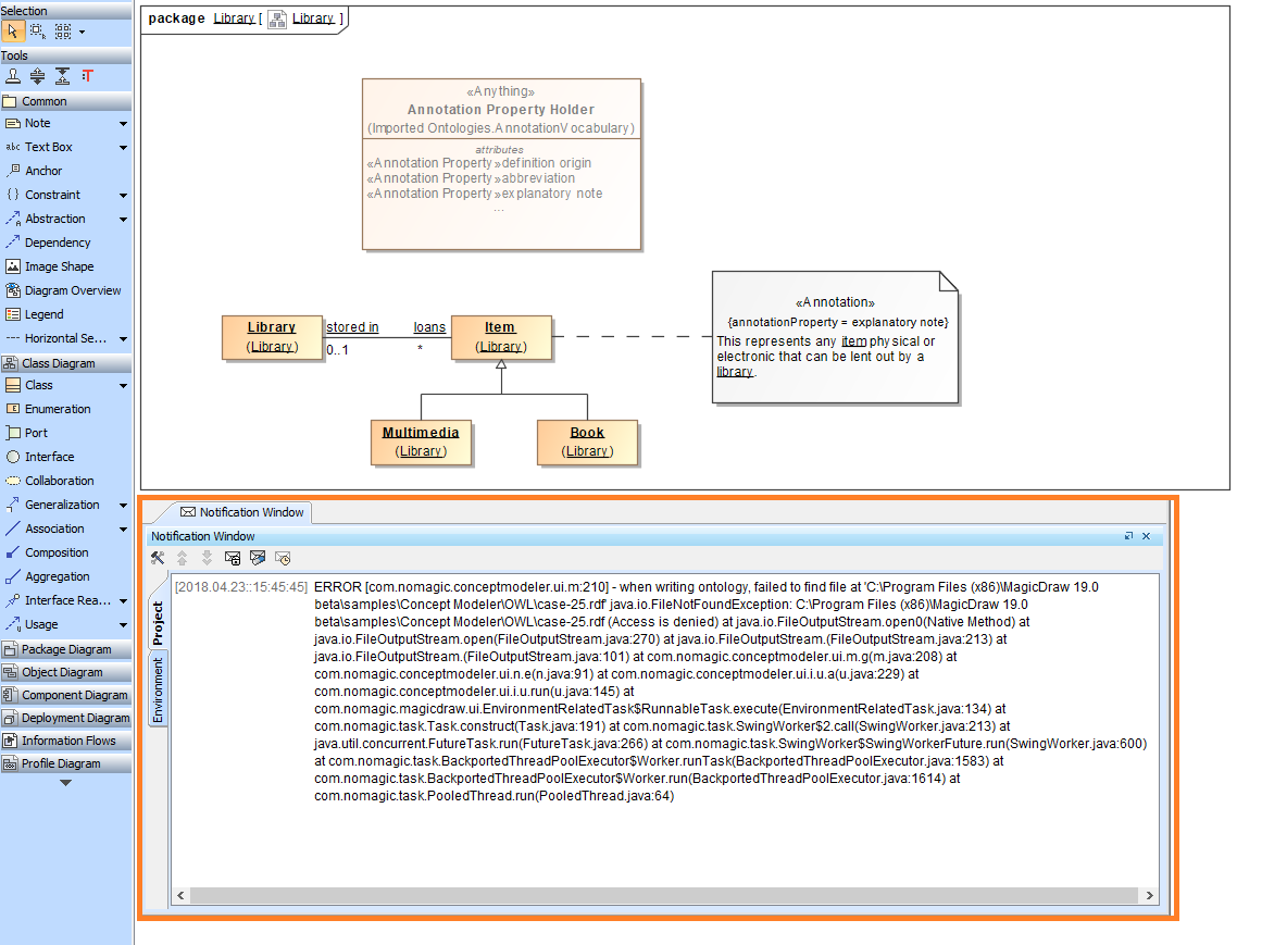
The Notification Window showing the denied access when exporting a concept model.

Some errors displayed in the log do not allow the importing process to be completed, as shown below. The Notification Window showing the error of setting a catalog file indicates that the ontology import was unsuccesful.

The importing error of setting a catalog file is explained in the log in the Notification Window.

Increasing and decreasing log levels

Apart from using log information to see the result of the import or export and diagnose any arising problems, you can increase or decrease log levels to customize the scope levels of log information displayed in the Notification Window. You can change the log level in ccmlogconfig.xml which is located in the MagicDraw installation folder.


To increase or decrease log level


  1. In the MagicDraw installation folder, open the data directory.
  2. Open ccmlogconfig.xml with any text editors. (We recommend Notepad++)



  3. If you would like to change the log level of the Log File, change the log level, which is shown on the highlighted line, to one of the five levels indicated in the comment above the line: TRACEDEBUGINFOWARN, or ERROR. It does not affect the log level of the Notification Window.

  4. If you would like to change the log level of the Notification Window, change the log level, which is shown on the highlighted line, to one of the five levels indicated in the comment above the line: TRACEDEBUGINFOWARN, or ERROR. It does not affect the log level of the Log File.
  5. Save your changes, and close the ccmlogconfig.xml file.
  6. Restart your Magic Draw application to see the changes. 

Information

Log levels are as follows:

  • TRACE level shows all log information from the TRACE level to ERROR level.
  • DEBUG level shows all log information from the DEBUG level to ERROR level.
  • INFO level, by default, shows all log information from the INFO level to ERROR level.
  • WARN level shows all log information from the WARN level to ERROR level.
  • ERROR level shows log information only at ERROR level.
  • No labels