Concept Modeler Plugin TWRT Documentation

Ontology(<http://www.semanticweb.org/wmilnor/ontologies/2018/3/ClassNotationAnalysisRow014>

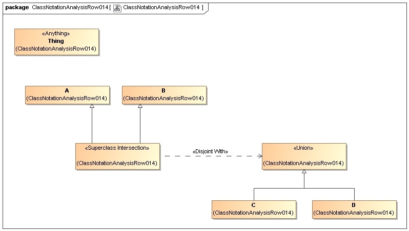
Declaration(Class(:A))
Declaration(Class(:B))
Declaration(Class(:C))
Declaration(Class(:D))

DisjointClasses(ObjectIntersectionOf(:A :B) ObjectUnionOf(:C :D))
)



  • No labels