Ontology(<http://www.semanticweb.org/wmilnor/ontologies/2018/3/ClassNotationAnalysisRow058>

Declaration(Class(:A))
Declaration(Class(:B))
Declaration(Class(:C))
Declaration(Class(:D))
############################
#   Classes
############################

# Class: :D (:D)

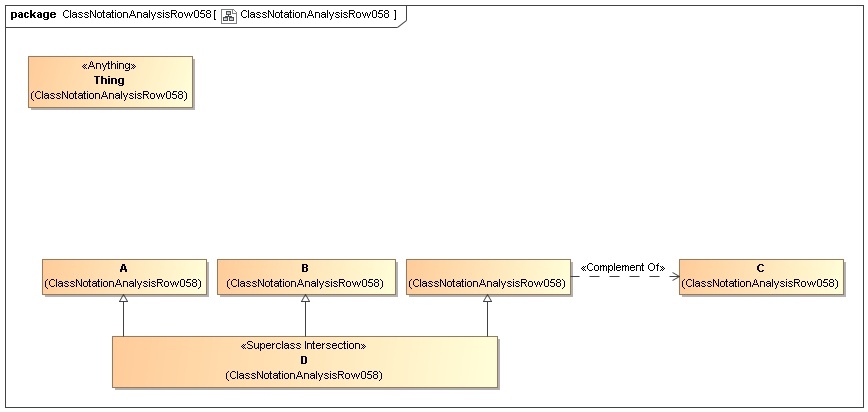
EquivalentClasses(:D ObjectIntersectionOf(:A :B ObjectComplementOf(:C)))


)



  • No labels