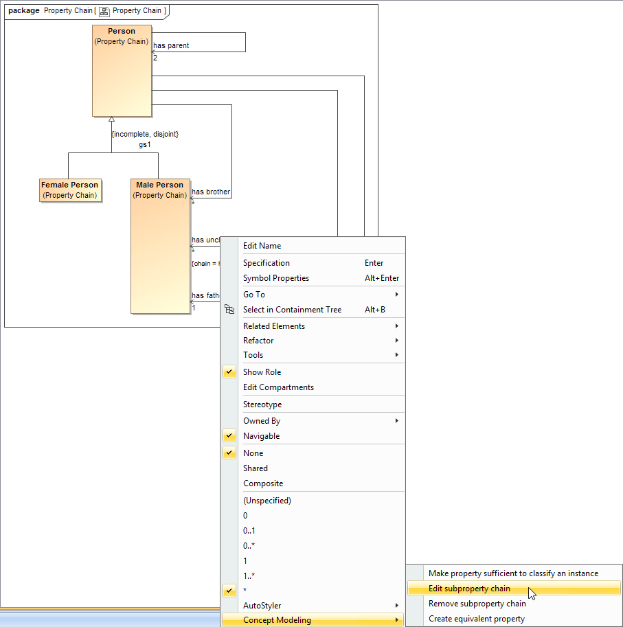
You can use the shortcut menu option Edit subproperty chain to edit a property chain, and to add, remove, or reorder properties in a chain in the Specification window.
To edit a property chain
Right-click a property chain, e.g., {chain = ...} in the diagram pane.
The Edit subproperty chain shortcut menu to edit a property chain.
Select Concept Modeling > Edit subproperty chain. The Specification of Property has uncle dialog of the property will open showing the property chain, e.g., {chain = ...} in the Tags section.
The Specification window of the property "has uncle".
- Click the tagged value, e.g., chain = has father, has brother.
- Click . The Specification of Slot < > window will open.
Editing the property chain in the Specification window.
- Click Value and click the properties box next to it.
You can click:
to add a property to the property chain.to delete a property from the property chain.
to order the properties in the property chain.










