You can delete a property chain using the shortcut menu: Remove subproperty chain.
To delete a property chain
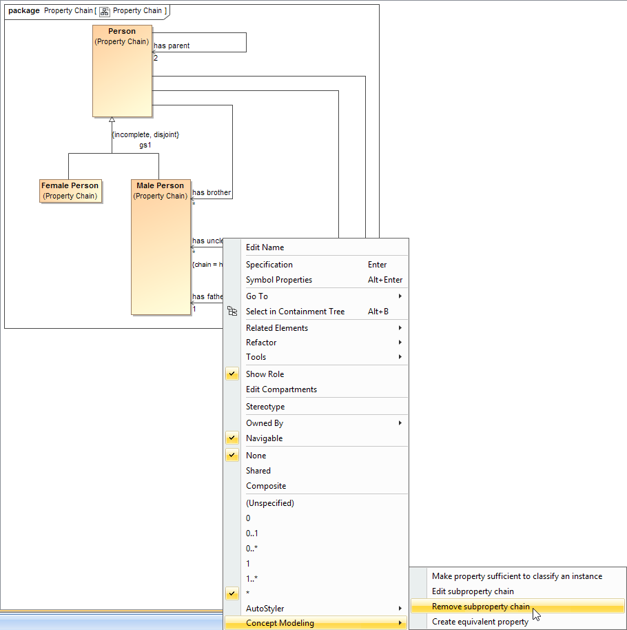
Right-click a target property, e.g., has uncle, or a property chain, e.g., {chain = ...} in the diagram pane.
Using the Remove subproperty chain shortcut menu to delete a property chain.
Select Concept Modeling > Remove subproperty chain for the shortcut menu. The Concept Modeler will delete all of the properties in the selected property chain.
Alternate Way
1. Select Concept Modeling > Edit subproperty chain.
2. Click on the Property Chain, then click Remove Value.
3. Click Close.


