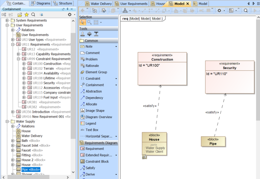
After Requirements are synchronized from DOORS, they can have Relationships, e.g., Satisfy or Derive, with other elements in the model. In this version, DataHub can synchronize these Relationships back to DOORS and create External Links that help display and navigate to those relationships with related model elements.
DataHub synchronizes Relationships back to DOORS and creates External Links to display and navigate to those relationships.
The External Link in DOORS displaying the Relationship and navigating to the related model element.
To synchronize a related element in the model with Requirements in DOORS as an External Link
Right-click the module or parent node of Requirements and select Create/Update External Links to the Satisfying elements. The External Link will be created in the Requirements that contain Relationships in DOORS.
Note
If you have selected the root node of the Sync Scope, the Create/Update External Links to the Satisfying elements operation will recursively detect the changes. Otherwise, only the selected node will be checked.
- The Updating External Links dialog opens to show the synchronizing actions of the selected module or parent node of Requirements. Click Synchronize to proceed with the actions.
The Create/Update External Links Summary dialog opens to show the summary of External Links that have been created or updated. Click Close to complete the External Link synchronization.
Note
External Links will be created with or deleted from Requirements in DOORS according to the Relationships in the model.



