Complex type maps to UML Class with the stereotype XSDcomplexType. In order to have a group in a complex type, the same UML Class must also have the XSDall, XSDchoice or XSDsequence stereotype.
A UML model can have a ModelClass with only a single stereotype XSDall, XSDchoice, or XSDsequence. In this case, the class maps to the inner part of another group.
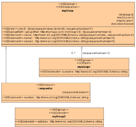
Element order in a sequence group is very important. These elements are ordered according to the values of TaggedValue sequenceOrder.
compositors XML representation summary
<all
id = ID
maxOccurs = 1 : 1
minOccurs = (0 | 1) : 1
{any attributes with non-schema namespace...}>
Content: (annotation?, element*)
</all><choice
id = ID
maxOccurs = (nonNegativeInteger | unbounded):1
minOccurs = nonNegativeInteger : 1
{any attributes with non-schema namespace…}>
Content: (annotation?, (element | group | choice | sequence | any)*)
</choice>
<sequence
id = ID
maxOccurs = (nonNegativeInteger | unbounded) : 1
minOccurs = nonNegativeInteger : 1
{any attributes with non-schema namespace…}>Content: (annotation?, (element | group | choice | sequence | any)*)
</sequence>
XML representations for the three kinds of model group
<xs:all>
<xs:element ref="cats"/>
<xs:element ref="dogs"/>
</xs:all>
<xs:sequence>
<xs:choice>
<xs:element ref="left"/>
<xs:element ref="right"/>
</xs:choice>
<xs:element ref="landmark"/>
</xs:sequence>
compositors UML model example.
compositors XML code sample
<?xml version ='1.0' encoding = 'Cp1252'?>
<xs:schema xmlns:nm = "http://nomagic.com" xmlns:xs = "http://www.w3.org/2001/XMLSchema" targetNamespace = "http://nomagic.com">
<xs:group name = "myGroup" >
<xs:annotation>
<xs:documentation>my group documentation</xs:documentation>
</xs:annotation>
<xs:sequence minOccurs = "2" maxOccurs = "1">
<xs:choice>
<xs:element name = "number" type = "xs:string" />
</xs:choice>
<xs:group ref = "nm:myGroup3" minOccurs = "0" maxOccurs = "1" >
<xs:annotation >
<xs:documentation>ref documentation</xs:documentation>
</xs:annotation>
</xs:group>
<xs:group ref = "nm:myGroup2" minOccurs = "0" maxOccurs = "unbounded" >
<xs:annotation >
<xs:documentation >another ref documentation</xs:documentation>
‹/xs:annotation>
</xs:group>
<xs:element name = "name" type = "xs:string" />
<xs:element name = "name2" type = "xs:string" />
<xs:element name = "name1" type = "xs:string" />
<xs:any id = "anyID" namespace = "value" minOccurs = "0" maxOccurs = "1" />
</xs:sequence>
</xs:group>
<xs:group name = "myGroup3" >
<xs:choice >
<xs:element name = "address" type = "xs:string" />
</xs:choice>
</xs:group>
<xs:group name = "myGroup2" >
<xs:all>
<xs:element name = "surname" type = "xs:string" />
</xs:all>
</xs:group>
</xs:schema>
