Released: November 10, 2023
In the 2024x version of UAF, significant enhancements have been introduced. Behavior to Structure Synchronization has been enriched, allowing the automatic construction of structure models from defined activities and enabling one-click generation of Internal Connectivity diagrams.
Diagramming improvements include specialized Security Process Flow diagrams aligned with Operational and Resource viewpoints and new NAFv4 Structure diagrams for Logical, Service, and Physical Resource Specification Viewpoints.
Additionally, the Strategic Viewpoint now offers simplified assembly tools, such as the Strategic Motivation Table and the Impact Matrix, enhancing analysis and traceability. Exchange management has been refined for better visibility control, and various dialogs have been optimized for efficient review and management. These enhancements, along with improved library support and renamed perspectives, provide you with a more intuitive and efficient modeling experience.
In SysML modeling, the 2024x release introduces several improvements to Item Flow creation and editing. The Create / Edit Item Flow dialog now provides greater clarity and usability, providing a more focused approach to reviewing Activity Pairs connected with existing Activity Edges. In addition, Autowire Parts and Delegate Port(s) commands' availability is changed in the SysML Internal Block Diagram and the SysML Parametric Diagram. Also, the Delegate Port(s) command functionality regarding nested ports is now improved to treat each displayed nested port individually.
For general modeling and infrastructure, this release presents the DSLS licensing option, the ability to zoom the Modeling Browser using keyboard shortcuts, and additional Legend adornment properties in Tables. Additionally, OpenJDK is now updated to version 17.0.8+7, CentOS Linux 7 is now replaced with Oracle Linux 8.8 support, and the JavaScript Rhino engine is now upgraded from 1.7R4 to the 1.7.13 version.
Several features have been discontinued with the 2024x version, such as the JavaScript Nashorn language usage, Record Macro functionality, and the SPEM plugin.
We have exciting news for collaborative modeling, as well. The new file exchange format .szip is now out of technology preview and was improved with a UI dialog for ease of use. Also, we introduce a major new feature: the Model Patch mechanism, a significantly lighter solution to move project changes. There are enhancements for 3DEXPERIENCE projects, too; you can now manage used projects more easily and open certain projects in a read-only mode.
To download the latest version, see Downloading installation files. For further information, check the product documentation.
2024x Hot Fix 2 available
2024x Hot Fix 2 is now available for CATIA Magic and No Magic portfolios. It includes a number of improvements and bug fixes, and vulnerability fixes in our modeling tools, plugins, and server products . Learn more >>
UAF 1.2 Features
UAF Behavior to Structure Synchronization
In the 2024x version, the UAF Behavior to Structure Synchronization has been enhanced. Now, you can automatically build the structure model according to defined Activities and generate an Internal Connectivity diagram by executing a single-click command. Learn more >>>
Diagramming
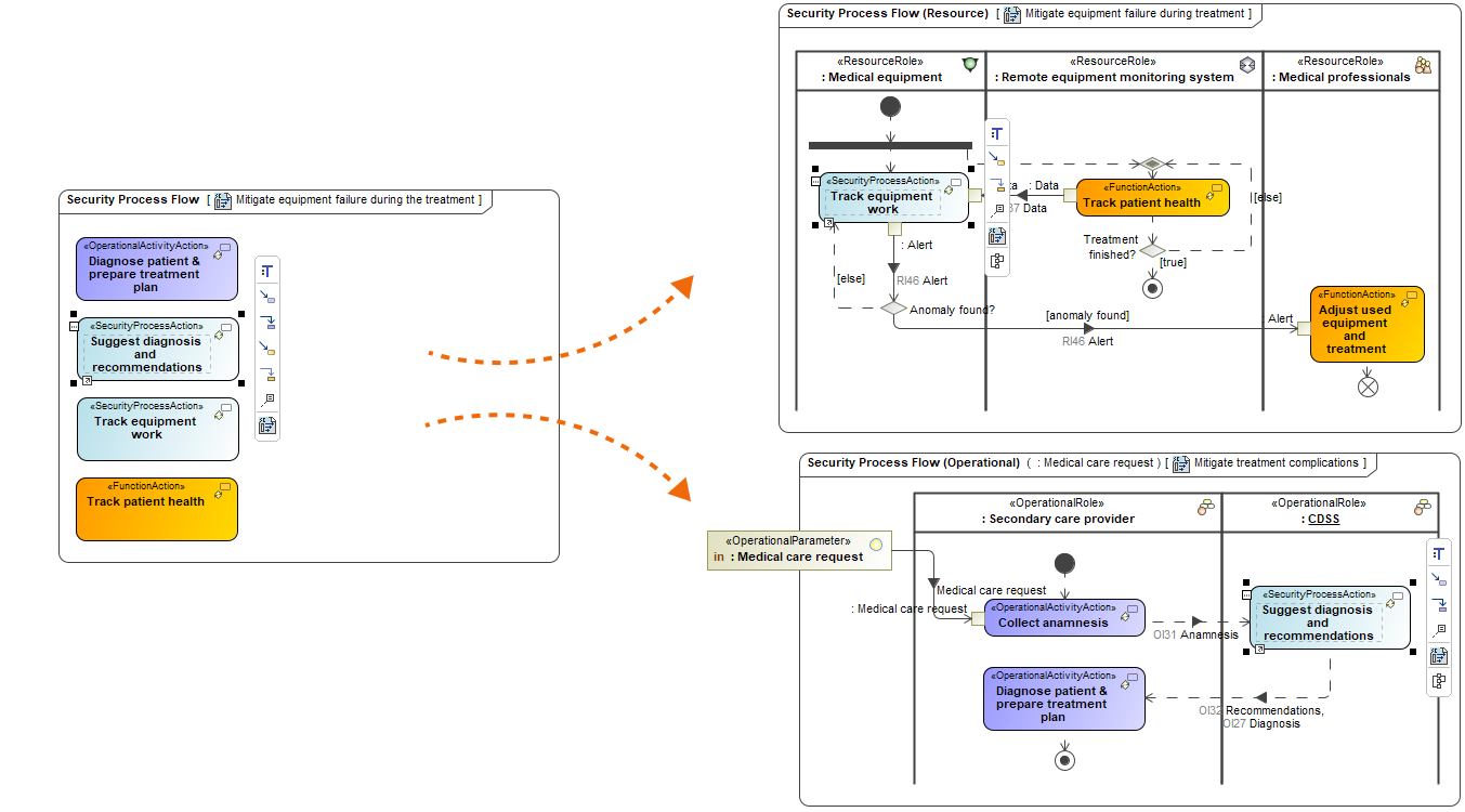
New Security Process Flow diagrams
With version 2024x, the Security Process flow diagram has been specialized to align with two distinct Operational and Resource viewpoints, which led to the creation of two new diagrams: Security Process Flow (Operational) and Security Process Flow (Resource).
New NAFv4 Structure diagrams
New structure diagrams have been implemented in the Logical, Service, and Physical Resource Specification Viewpoints:
New views in Strategic Viewpoint
Beginning with this version, the following new views related to the Strategic Viewpoint are introduced:
- Strategic Motivation Table, which you can find under the UAF Strategy Diagrams category, is designed to simplify the assembly of UAF Strategic requirements, such as Enterprise Goals and Enterprise Objectives, in a tabular format.
 - Impact Matrix, which you can find under the UAF Analysis Diagrams category, illustrates the mapping between the Strategic, Operational, Resource, Service Viewpoint Elements and Strategic Viewpoint Elements using the Impacted By relationship.
 
Exchange management improvements
This version adds significant enhancements to working with exchanges, including the ability to control their visibility on diagrams. Improved exchange creation wizards and management dialogs provide greater clarity.
Exchange visibility management
Now, you can easily manage the visibility of realized exchanges in the diagrams. The dedicated button in the smart manipulator toolbar allows you to choose whether you want to show or hide required Exchange Items.
This is an example of managing the visibility of Operational Exchange Items in an Operational Internal Connectivity diagram.
Realized Exchange wizard improvements
Additionally, 2024x brings a more focused approach to reviewing Activity pairs connected with existing Activity Edges in the Realized Exchange wizards, improving overall usability and clarity.
- In the second step, our focus has shifted solely to reviewing existing Activity Pairs connected by existing Activity Edges. This means that creating new Activity pairs or editing existing ones is no longer possible. As a result, the tool will no longer trigger the automatic generation of new elements or diagrams.
 - We've introduced a new step called Affected Diagrams. This step lets you see where changes will occur after realizing elements or editing existing exchanges.
 
An example of changes in the Realized Resource Exchange creation wizard.
Exchange Manager improvements
In this release, we've made improvements to the Exchange Managers. Now, you'll find a handy Affected Diagrams button that opens a dialog listing all the diagrams containing elements that already realize the selected exchange.
An example of changes in the Operational Exchange Manager.
Producing and Consuming Functions dialog improvements
We've made some changes in the Producing and Consuming Activities/Functions dialogs as well. They now serve as tools for reviewing Activity pairs and easily removing any unnecessary ones.
An example of changes in the Producing and Consuming Activities dialog.
Library Support
New DISR and UJTL library versions are now available:
- UJTL (20230616)
 - DISR (20230523)
 
You can choose the library version when creating a new project. Learn more about using libraries >>
Templates and Perspectives
New template
- A new EA Project Template with Process Guide is now available in UAF. This Enterprise Architecture (EA) Guide defines a workflow for creating EA views following the Unified Architecture Framework Modeling Language (UAFML). When using this template, you will receive a new UAF project enhanced with the EA Guide for UAF. This modeling guide aids in building architecture by providing nine steps of workflow.
 
Renamed
- The UAF Enterprise Architecture Project was renamed to EA with BPMN Project. Using the EA with BPMN Project template, you will get a simplified Enterprise Architecture project with BPMN, which is based on the UAF framework and designed for enterprise and IT architecture modeling. Creating an EA with the BPMN project will switch the modeling tool to the EA-BPMN Architect graphical user interface and use the EA with the BPMN model template.
 - The perspective UAF Enterprise Architect was renamed to EA-BPMN Architect. Learn more about the perspectives >>>
 
Removed
- The UAF EA Project Template with Process Guide was removed.
 
Other Enhancements
- The nested ports in all relevant viewpoints are now supported.
 - The options for Information Flows in the Environment Options dialog under the UAF options group are no longer available.
 - The Tools option group containing the Autowire Parts action is removed from the UAF Parametric Diagram toolbar.
 - The Delegate Port(s) action is now implemented in the Internal Connectivity Diagrams and is available from the diagrams toolbar and context menu of roles, connectors, and ports.
 - You can now create the Vision Statement in the Specification window of the Vision element.
 - New correctness validation rules regarding the Motivated By relationship are now available. These rules check if the Motivated By relationship is created between correct pairs.
 - A new passive validation rule COR2361 is implemented. This rule checks if an Operation Port Class Property type is correct.
 
SysML Features
Improved Item Flow Creation and Editing
SysML Plugin 2024x brings a more focused approach to reviewing Activity Pairs connected with existing Activity Edges in the Create / Edit Item Flow dialog, improving overall usability and clarity.
- Now, the second step centers exclusively on reviewing existing Activity Pairs connected by existing Activity Edges, thus:
- New Activity Pairs cannot be created, and existing Activity Pairs cannot be edited. Because of this, the tool will no longer initiate the automatic generation of new elements or diagrams.
 - The overall synchronization of the dialog's steps is now improved to ensure that all relevant Activity Pairs are systematically gathered based on specified preferences. This results in a well-organized diagram list in the third step, accurately representing selected options.
 
 
A comparison of some of the changes in the second step of the Create / Edit Item Flow dialog between versions 2024x and 2022x Refresh2.
Learn more about Item Flow creation and editing >>
Other Improvements
- The Tools option group containing Autowire Parts and Delegate Port(s) commands has been removed from the SysML Parametric Diagram toolbar. Both Delegate Port(s) and Autowire Parts commands are no longer available for Constraint Properties and Constraint Parameters in the SysML Internal Block Diagram and the SysML Parametric Diagram.
 - Improved Delegate Port(s) command functionality regarding nested ports. Now if the command is called from a part or a port enclosing a nested ports structure, each displayed nested port is treated individually to create delegated connectors and ports. Learn more about automatic delegation >>
 
Discontinued Features
The following features have been discontinued with the 2024x version release.
JavaScript Nashorn Scripting
The JavaScript Nashorn language usage has been removed from the modeling tool. Please use JavaScript Rhino instead. This affects expression-related functionality, e.g., custom validation rules, derived properties, smart packages, tables, and macros.
Learn more about the deprecated JavaScript Nashorn >>
Record Macro Functionality
The Record Macro functionality has been discontinued. However, any previously recorded macros can still be used in the modeling tool.
SPEM Plugin
The SPEM 2.0 Plugin (16.8 and 16.9 versions) has been discontinued.
Known Migration Issues
Projects created using modeling tools of version 19.x, may get corrupted after migration to version 2024x.
To avoid project corruption, before migrating or opening projects for the first time, close the modeling tool, open the <modeling_tool_install_dir>\bin\<modeling_tool>.properties file, find the JAVA_ARGS line, and add the -Dskip.ProjectCleanup=true (for MAC OS: -Dskip.ProjectCleanup\=true) argument as one of its values.
Modeling and Infrastructure
DSLS Licensing
Starting with the 2024x release, we are introducing a new licensing option - DSLS (Dassault Systèmes License Server). DSLS is a licensing system developed by Dassault Systèmes that provides these benefits:
- License usage statistics, debugging, and simple UI to administer and view statistics.
 - Licenses are bound to their expiration date rather than the product version.
 - Nodelock (seat), floating, and managed licensing options.
 
Thus, now you can choose to use either FlexNet or DSLS for product licensing.
The DSLS version must be compatible with the modeling tool version you use (currently, DSLS version R2024x with modeling tool version 2024x).
Learn more about DSLS Licensing >>
Zoom in Model Browser
From now on, you can easily increase the size of the displayed data in the Model Browser tabs. Zoom in and out using keyboard shortcuts to modify the view to your liking.
Zooming in the Model Browser using keyboard shortcuts.
Learn more about zooming in the Model Browser>>
Advanced Legend Adornments in Tables
In addition to using Legend Items' Fill Color property to color table cells, now you can also add and color cell borders via the Pen Color and Line Width properties, as well as change the color of the text via the Text Color property, allowing you more options to emphasize specific data rows in tables.
Text Color, Pen Color, and Line Width adornment properties are specified for the Legend Item In Progress.
Other Improvements
- OpenJDK version update. Desktop applications (MagicDraw, Cameo Systems Modeler, Cameo Enterprise Architecture, Magic Software Architect, Magic Cyber Systems Engineer, Magic Systems of Systems Architect) and Teamwork Cloud are now only run using OpenJDK 17.0.8+7 version.
 - Supported operating system changes for Linux. CentOS Linux 7 has reached End of Life; thus, it is no longer supported. It is now replaced with Oracle Linux 8.8 support.
 - JavaScript Rhino version update. The JavaScript Rhino engine is now upgraded from 1.7R4 to the 1.7.13 version.
 - It is no longer necessary to display the pin's type when displaying its multiplicity due to the newly introduced Show Multiplicity symbol property.
 
Collaboration
Teamwork Cloud
New File Exchange Format for Server Projects
In version 2022x Refresh2, we introduced .szip – a new server project exchange format. It addresses the issues of slow performance and project structural changes associated with the .mdzip format. Using .szip, you can export and import projects more quickly without altering the project structure.
In version 2024x, we further improved the .szip format by introducing a new UI dialog that allows you to select which projects you want to import to the server and which to skip. This gives you greater control over the file exchange process.
The charts below depict how the .szip project format increases the performance of project export and import operations when compared to .mdzip. Depending on the project size element and used project count-wise, the performance gain for export can vary between 2-20 times, while the project import speed has been increased by roughly 40%.
Comparing the import and export performance of Project #1 (1M elements, 57 Used Projects), Project #2 (2M elements, 7 Used Projects), and Project #3 (2M+ elements, 3 Used Projects).
Model Patch Mechanism (Technology Preview)
We introduce the technology preview of the Model Patch mechanism, a more lightweight way to move model changes. Model Patch can help you:
- Move changes from one branch to another without the need to perform a full Merge operation, which can be slow and cumbersome;
 - Transfer only a specific scope of model changes between disconnected teams instead of the entire model;
 - Reuse only the necessary subset of an external model as an alternative to bringing in the whole model as a Used Project.
 
Power’By
New Features to Manage Used Projects
We added new features that provide you with better capabilities to manage used projects in 3DEXPERIENCE:
- Export packages as a new server project;
 - Move elements to/from used projects;
 - Import used projects.
 
Opening Projects in Read-Only Mode
Beginning with version 2024x, you can open 3DEXPERIENCE projects in Read-Only mode. Projects open in this mode with a balloon notification if you do not have the necessary access rights or if the project is in Read-Only mode because of its maturity state.














