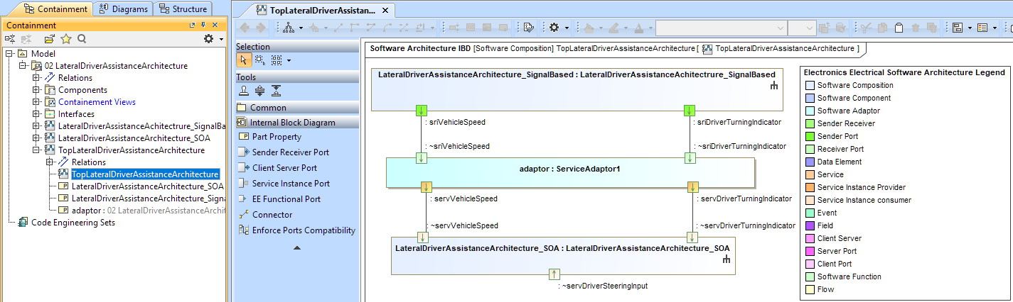
Description
This diagram is a specialization of SysML Internal Block Definition Diagram for the Software Architecture in Magic Systems EE Architect.
Location
The diagrams are created under the Software Composition and EEFunction packages in the Containment tree.
Concepts
| Supported Concept | Description |
|---|---|
Software Component | Software component that can be hierarchical or atomic. This component can be refined. |
| Software Port | Port typed by a software interface. |
| Sender/Receiver Interface | Software port interface defining data elements. |
| Software data type support | Supported by UML. |
| Client/Server Interface | Software port interface defining operations. |
| Service interface | Software port interface defining fields, events, and operations. |
Examples
This example is taken from the sample model.
The samples are located in <modeling tool installation directory>samples\CATIA EE Architecture\
