Description
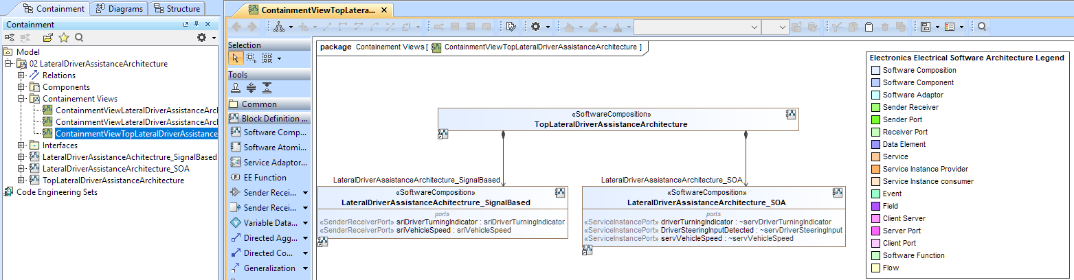
This diagram is a specialization of SysML Block Definition Diagram for the Software Architecture in Magic Systems EE Architect.
Location
The diagrams are created under the Software Architecture Package in the Containment tree.
Concepts
| Supported Concept | Description |
|---|---|
Software Component | Software component that can be hierarchical or atomic. This component can be refined (e.g. by an AUTOSAR profile). |
| Software Port | Port typed by a software interface. |
| Sender/Receiver Interface | Software port interface defining data elements. |
| Software data type support | Supported by UML. |
| Client/Server Interface | Software port interface defining operations. |
| Service interface | Software port interface defining fields, events, and operations. |
| SOME/IP Service Interface | Refinement of Service interface for SOME/IP deployment. It defines SOME/IP Fields, SOME/IP Events, SOME/IP Operations. |
Examples
These examples are taken from the sample model.
The samples are located in <modeling tool installation directory>samples\CATIA EE Architecture\

