On this page

Cameo Simulation Toolkit provides a model-based execution configuration through the «stereotype» SimulationConfig. You can configure the stereotypes in the Specification window of «SimulationConfig». The following figure shows the «SimulationConfig» and the SimulationConfig stereotypes

To show up the «SimulationConfig» and the SimulationConfig stereotype


  1. Right-click a Package in the Containment tree in a simulation project and select Create Diagram > Simulation Configuration Diagram, which is the SimulationProfile stereotype applied.
  2. Right-click the SimulationProfile [SimulationProfile.mdzip] stereotype in the Containment tree and select Config > SimulationConfig [Class] and drag the Class to the diagram pane.

The «SimulationConfig» and its «stereotype».

The SimulationConfig «stereotype» contains tag definitions. You can sort these tag definitions alphabetically by right-clicking it, and select Symbol Properties > Attributes Sort Mode > By Name. Click the «SimulationConfig» to open its Specification window and see all of the tag definitions. 

Tag definitionDescription
UIA user interface for configuration mockups that will start with a model simulation. 
silent If the value is true, simulation will run without animation or idle time. 
executionTarget

An element from which simulation should start. 

Note

You can drag any element that can be simulated to a Simulation Configuration to set executionTarget for the dragged element.

excludedElementA list of elements which will be excluded and not instantiated if not ready to be used or not needed, e.g., Class, Package, Use Case, Actor, Behavior, Connector, Port, and State. See also in Instantiation scope with excluded elements.
log An element in which the execution trace will be recorded.
resultLocation

A Package, a Model, InstanceSpecification, or an InstanceTable in which a context object will be stored after simulation.

  • If the resultLocation is specified by an InstanceSpecification, the values of the context object will be saved as slot values of the specified InstanceSpecification. Not applicable when executionTarget is a table.
  • If the resultLocation is specified by a Package or a Model, Cameo Simulation Toolkit will create a new InstanceSpecification owned by the Package or the Model after the simulation. The values of the context object will then be saved as slot values of the created InstanceSpecification. 
  • If the resultLocation is specified by an InstanceTable, a new result instance will be created and added as a new row with only visible columns of the table. However, if the executionTarget and the resultLocation are the same InstanceTable, the result instance will be updated instead (only visible columns of the table). See also Instance Table in MagicDraw User Guide.

Note

The following elements will not be saved

  • InstanceTable without the Classifier set.
  • Nested instances inside slots.
  • If the resultLocation is not specified, the simulation results will not be saved, except if executionTarget is a table, then instances will be updated in the same table.
enginesPriorityAllows specifying execution engine priority and availability for a particular execution. The first engine on the list has the highest priority. If the Simulation Configuration does not have a tagged value for this tag definition, Cameo Simulation Toolkit will use the values that are defined in the registered Simulation Engine Priority in the Project Options dialog.
allowConcurrentAllocatedActivities

If set to true, Activities can be executed in parallel even if the allocated resource is busy. If set to false, only one allocated Activity is executed for an object represented in an Activity Partition.

autoStart

If true, a model simulation starts running automatically once it has been initialized. Otherwise, you must click the Start button in the Simulation pane to run the simulation.

Note

For Monte Carlo Simulation and Table Simulation, the conditions are as follows:

  • If true, the simulation will be initialized, solve parametric, start Behaviors, wait for Behaviors terminated or when endTime is reached, and terminate. Those Behaviors are Blocks with Classifier Behaviors and/or Part Property with Behaviors. If endTime is less than the time of part Behaviors, e.g., duration constraints are applied, the time of each iteration will be endTime. However, when endTime is more than the time of part Behaviors, all part Behaviors will be completed just once.
  • If false, the simulation will be initialized, solve parametric, and terminate. Behaviors will not be started.
clock ratioA ratio between a simulation clock and a real-time clock (1:10). For example, if the clock ratio is 10, it means that one second on the simulation clock is equal to 10 seconds on the real-time clock.  
autostartActiveObjects If the value is true, the runtime objects whose classifier is active will start their behavior automatically in an asynchronous mode. Otherwise, their behavior will start using a startObjectBehaviorAction. 
executionListeners A list of execution listeners that will receive events from a model simulation. An execution listener can be a SequenceDiagramGeneratorConfig.
decimalPlacesDecimal places of all displayed numerical values in a model simulation, for example, in the Variables pane, Tooltip, and the SimulationConsole pane. Their values must be integers. If the precision of displayed numerical values is greater than or equal to 10% of the absolute value, the numerical values will be displayed in exponential form.
fireValueChangeEventIf this value is true, a parametric simulation will be repeated immediately whenever the value of any structural feature changes. Repeating simulation will give an impact on both values carried over by binding connectors and specified in a constraint.
timeValue A property that will be used in a model-based clock. If the tagged value is specified, the run-time value specified by the property will be used as the simulation time.
timeUnit A unit of a runtime value that specifies the simulation time. If the tagged value is unspecified, the millisecond will be used by default. 
constraintFailureAsBreakpoint A flag that indicates a simulation will pause at the constraint element where the failure occurs. 
rememberFailureStatusIf true, the failure status will be remembered until the termination, and the first failure status will be recorded with its timestamp as fail, even though it passes at the end.
durationSimulationMode Specifies a duration mode of simulation in min, max, average, or random. Cameo Simulation Toolkit uses the duration mode to calculate the duration of an Action simulation to which a duration constraint is applied. 
treatAllClassifiersAsActive This option (true by default) runs all Behaviors, including the ones in the subsystems. Even though the isActive property is false, if TreatAllClassifiersAsActive is true, Cameo Simulation Toolkit will run all of the Behaviors of non-active Classifiers. 
initializeReferences

If true, references will be initialized by creating new objects, instead of referencing the existing parts of the system. See also in Initialize References property.

startTimeSpecifies when simulation will initiate (in integer).
endTimeThe time simulation terminates (in integer).
stepSizeIncreases together with the simulation time (in real numbers or decimal places).
numberOfSteps
Specifies the number of steps through which the simulation will run.
numberOfRunsA number of runs of a particular configuration, especially for the sample size in Monte Carlo simulation. The value must be greater than or equal to 1. Not applicable when executionTarget is a table.
timeVariableNameThis property returns time from the simulation clock (the default value is "simtime"). It returns the time on the simulation clock.
stepDelaySpecifies how long the delay will be, if any, for each step.
runForksInParallelIf the value is true or undefined, all outgoing edges from the fork will run in parallel.
cloneReferencesIf true, creates new instances for all objects recursively. Otherwise, it creates instances only for the first level and others remain in their original locations (the default is false).
startWebServer

If true, starts a web server for a remote web-based UI mockup. Note that the HTML UI must be generated first using the Generate HTML button in the UI diagram. After starting SimulationConfig, the web server URL will appear in the Simulation Console window.

terminateStreamingBehaviorsByOutputParameterMultiplicityIf set to true, a streaming Activity terminates when each of its output parameters receives a cumulative number of values equal to the upper bound of the parameter multiplicity. If set to false, a streaming Activity terminates only when forced by the Activity final node or the termination by the Activity that invoked it.
solveAfterInitializationIf true, automatically starts initial solving. If false, the manual start is required via Refresh in the Variables pane, or press Start (F8).
addControlPanelIf the value is true, the simulation control panel is added to the exported HTML UI.
animationSpeedSpecifies the animation speed of a particular configuration in percentage. The default value is 95, but you can enter your preferred value from 1 to 100.
recordTimestamp

If true, the timestamp is recorded into a result instance name.

Note

The naming of the newly created instance will not follow MagicDraw instance naming criteria.

If false (by default), MagicDraw instance naming will be used instead, and the timestamp will not be recorded and appended to the instance name.

autoConvertUnitsIf true, values connected via Binding Connector will be recalculated if they have compatible types defined by the QUDV library.

autoTerminate

If true, the simulation terminates when it is completed or after the initialization phase, if autoStart is set to false. 

If false, the simulation continues without termination, hanging at the end or after the initialization phase, if autoStart is set to false.

The default setting for this property is undefined, allowing the simulation to conclude under normal circumstances. Normal circumstances mean, when the specified end time is reached or when the main behavior finishes.

To learn more about how autoStart and autoTerminate tags work in combination, refer to the table below:

autoStartautoTerminateResult
TrueTrueThe simulation will automatically start and will terminate under normal conditions, such as reaching the specified end time or when the main behavior terminates.
Note: A simulation with no main behavior will run until the user manually terminates it.
TrueFalseThe simulation will automatically start, but it will not be terminated upon reaching the end time or the conclusion of the main behavior. Instead, the simulation will hang at the end.
FalseTrueAfter the initialization phase, the simulation will be terminated.
FalseFalseAfter the initialization phase, the simulation will not be terminated. Instead, it will remain in the initialized phase, hanging in that state.
However, once the simulation is started, the simulation will hang at the end.
showAnnotations

If true, the simulation annotations in the diagrams are enabled.

 If showAnnotations is set to false, then the following animation features will be affected accordingly:

  • Flowing information will also be disabled.
  • Animation delay will be disabled, thus the animation will run at full speed.
  • The annotation tooltips will be gone since they relate to annotations.
  • On a breakpoint, the annotation will be shown as it is now with silent animation.
showRuntimeValuesOnPartShapes

If true, the runtime values on Part shapes are displayed instead of the default values.

showRuntimeValuesOnPortLabels

If true, the runtime values on the Port and Constraint Parameters labels are displayed.

showFlowingInformation

If true, the label of the flowing item on the path is displayed. If false, only the flow path is highlighted.

Initialize References property

The property Initialize References in the Specification window of «SimulationConfig» allows Cameo Simulation Toolkit to initialize all references between objects owned in a composite owner. The following is the Specification window of «SimulationConfig» from the CoffeeMachine.mdzip sample.


Initialize references in the Specification window of «SimulationConfig» Coffee Machine.

Note

Initialize References appears if you open the Specification window in the All or Expert Properties mode.

The following are two types of references that you can initialize using the Initialize References option in SimulationConfig

  • References between objects created inside a system

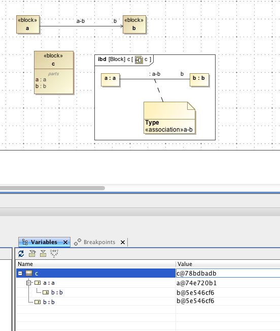
This type of reference occurs when you create a project similar to the following example. The following figure shows «block» c as a root context, a is a Part Property, and b is both the part and reference properties. The «block c» contains an Internal Block diagram with a connector line (the type of the connector is association named a-b) that connects two part properties a:a to b:b. The connector specifies that reference property will get the run time object value from Part Property b. If there is no connector, an auto-generated value will be given to reference property b.

Initialization of Property

Initialization of Property.
  • References to external objects

If you run a block, for example, the Variables pane will show the classifiers of the references. When the InitializeReferences is false, the reference property in the block will not be initialized. When it is true, the reference property will be initialized at run time.

Instantiation scope with excluded elements

To control what part of the model is used in simulation, you can use excludedElement to exclude and not to instantiate any elements that are not ready to be used or not needed. When any Classifiers, e.g., Classes, Packages, Use Cases, Actors, Behaviors, Connectors, Ports, or States are selected, they will not be instantiated by default instantiation. Excluded Classifiers will not be displayed in the list of types in the Variables pane when clicked or right-clicked to select Add value. For example, a Part property is set in excludedElement, so it will not be instantiated when running a simulation as shown in the figure below. See also in Automatic instantiation of the implementation Class.

Part property, CPU2, is not instantiated in the Variables pane, since it has been set in excludedElement.

For nested Part properties, excludedElement can be set through «SelectPropertiesConfig» as shown in the figure below. You can find the «SelectPropertiesConfig» control in the Simulation Configuration Diagram toolbar.

Nested Part property, cache of CPU2, is not instantiated in the Variables pane, since it has been set in excludedElement through «SelectPropertiesConfig».