On this page
Cameo Simulation Toolkit provides an Activity simulation engine that allows you to run an Activity Simulation on Activity diagrams or Activity Elements. Cameo Simulation Toolkit also includes the implementation of OMG Semantics of a Foundational Subset for Executable UML Models (fUML), an executable subset of standard UML, that can be used to define the structural and Behavioral semantics of systems. fUML defines a basic virtual machine for the Unified Modeling Language and supports specific abstractions enabling compliant models to be transformed into various executable forms for verification, integration, and deployment.
Various UML Activity diagram concepts are supported, including Object and Control Flows, Behavior and Operation Calls, sending Signals via Connectors with or without Ports in Internal Structure, accepting Signals and Time Events, Pins, Parameters, Decisions, Structured Activity Nodes, and many more.
The Activity simulation engine features include the following
- fUML 1.3 specification support.
Any Action languages in opaqueBehaviors, opaqueExpressions, Decisions, Guards, and Constraints (see Integration with MATLAB® for more details).
- CallBehaviorAction with nested diagrams simulation and animation.
SendSignalAction to send a Signal to a global Event queue to be used by the system level but not by the subsystem, e.g., in State Machine.
Note
- SendSignalAction has the Target input Pin for specifying the signal receiver. If this Pin is omitted, the signal instance will be sent to the context itself.
- The On Port property on SendSignalAction is used for sending signals via the specified port.
- CallOperationAction through a Port.
- Sending Signals through a Port.
- Support for Decision Nodes with probabilities over all outgoing edges.
- Support for Decision Nodes with a Decision input that provides input to Guard specifications on outgoing edges from each Decision Node.
The supported Decision input for Decision nodes.
Note
- You can simulate only Activities that are owned by a Package or a Class. As a workaround, the CallBehavior Actions, owned by the Call Behaviors in a Package, will be used for the entry/do/exit Behaviors in States.
- The Guards on an ObjectFlow are not Boolean expressions in fUML. They should contain a value that matches the runtime value that flows on the ObjectFlow during simulation.
To change to a regular UML (Boolean expression)
- On the main menu, click Options > Project and select Simulation on the left of the Project Options dialog.
- Select the Use fUML DecisionSemantics value check box so that the value becomes false. The value is false by default in the UML mode.
- A decision value can be passed as a parameter of Behavior of an opaque expression through a pin of Action. If a valid return value is from an assigned Behavior of a Guard, the body of the Guard will be ignored. However, if the Behavior is <unspecified>, the body of the Guard will be used.
Most of the elements on an Activity diagram are supported as follows
- Control Flow
- Object Flow (Transformation is not supported)
- Input Pin (Illegal type is not supported)
- Output Pin
- Activity Final Node
- Flow Final Node
- Activity Parameter Node: The parameter of the Activity Parameter Node must be defined. If the Activity Parameter Node violates the rule, Simulation will print a warning message in the Console pane.
- Decision Node
- Merge Node
- Join Node
- Fork Node
- Structured Activity Node
- Conditional Node
- Loop Node: the setup part will not be executed as the fUML specification. The number of Input Pins of the Loop Node must be equal to Output Pins. If the Loop Node violates the rule, Simulation will print an error message in the Console pane.
- Expansion Region
- Expansion Node
- Object Node
- Central Buffer Node
- Data Store Node
- Actions
- AcceptEventAction
- AddStructuralFeatureValueAction
- CallBehaviorAction
- CallOperationAction
- ClearAssociationAction
- ClearStructuralFeatureAction
- CreateLinkAction
- CreateObjectAction
- DestroyLinkAction
- DestroyObjectAction
- OpaqueAction
- ReadExtentAction
- ReadIsClassifiedObjectAction
- ReadLinkAction
- ReadSelfAction
- ReadStructuralFeatureAction
- ReclassifyObjectAction
- ReduceAction
- RemoveStructuralFeatureValueAction
- SendSignalAction
- StartObjectBehaviorAction
- TestIdentityAction
- ValueSpecificationAction
fUML engine settings
You can customize Behaviors of the fUML engine for Simulation to match your project Requirements through the Project Options dialog as shown below.
To customize the fUML engine settings in the Project options dialog
- On the main menu, click Options and select Project. The Project options dialog opens.
- On the left pane, click General > Simulation.
- Go to the fUML Engine group and set any of the properties as desired.
The following table describes the project options of the fUML engine.
| Property | Function |
|---|---|
| Use fUML Decision semantics | If set to true (false by default when in the UML mode), all Guards will be solved to true when the flowing token value matches the Guard value (instead of evaluating every Guard as Boolean operation). |
| Auto Create fUML Object of Output | If set to true, automatically create an fUML object of output. |
| Pass Caller Context | If set to true, pass the caller context to the called Behavior if it does not have its own context specified. Otherwise, use the Behavior itself as context. |
| Terminate Nested Behaviors | If set to true, terminate nested Part Behaviors if their parent object Behavior is terminated. |
| Terminate Streaming Behaviors by Output Parameter Multiplicity | If set to true, a streaming Activity terminates when each of its output parameters receives a cumulative number of values equal to the upper bound of the parameter multiplicity. If set to false, a streaming Activity terminates only when forced by the Activity final node or termination of the Activity that invoked it. |
| Allow Concurrent Allocated Activities | If set to true, Activities can be executed in parallel even if the allocated resource is busy. If set to false, only one allocated Activity is executed for an object represented in an Activity Partition. If the Allow Concurrent Alllocated Activities option is set to true, it is recommended to use a time event to control the execution of parallel activities. A time event will increase the simulation performance in case one parallelly executed activity needs to get a response from another in order to start. |
Note
You can instantiate a nested composite structure using the standard PSCS construction mechanism by default.
ReadLine support
ReadLine is a function that allows the user to enter value through the input line on the Console pane. A Call Behavior Action can be set Behavior as ReadLine [fUML_Library::BasicInputOutput] using fUML_Library.mdzip from the Use Project dialog. Before using the ReadLine function, you need to include fUML_Library.mdzip in the project first.
To open the Use Project dialog and include fUML_Library.mdzip
- Click File > Use Project > Use Local Project from the main menu to open the Use Project dialog.
2. In the Select a project to use area, select the From predefined location option.
3. In the Paths to used projects list, select <install.root>\modelLibraries.
4. In the directory tree list, select fUML-Library and click Next> to proceed to the next step.
5. You will be at the Specify usage options step. Click Finish. The Question dialog opens to ask you about showing auxiliary resources in the Containment tree. Click Yes.
Then a Call Behavior Action can now be set Behavior as a ReadLine Element. The ReadLine Element will be shown with two default Pins, i.e., result and errorStatus. During the simulation, the ReadLine Element is executed to allow entering value through the input line on the Console pane. The result of the ReadLine Element can be used by other Elements with any proper data types, e.g., Guard, as in the following figure
ReadLine support allows entering value through the input line on the Console pane.
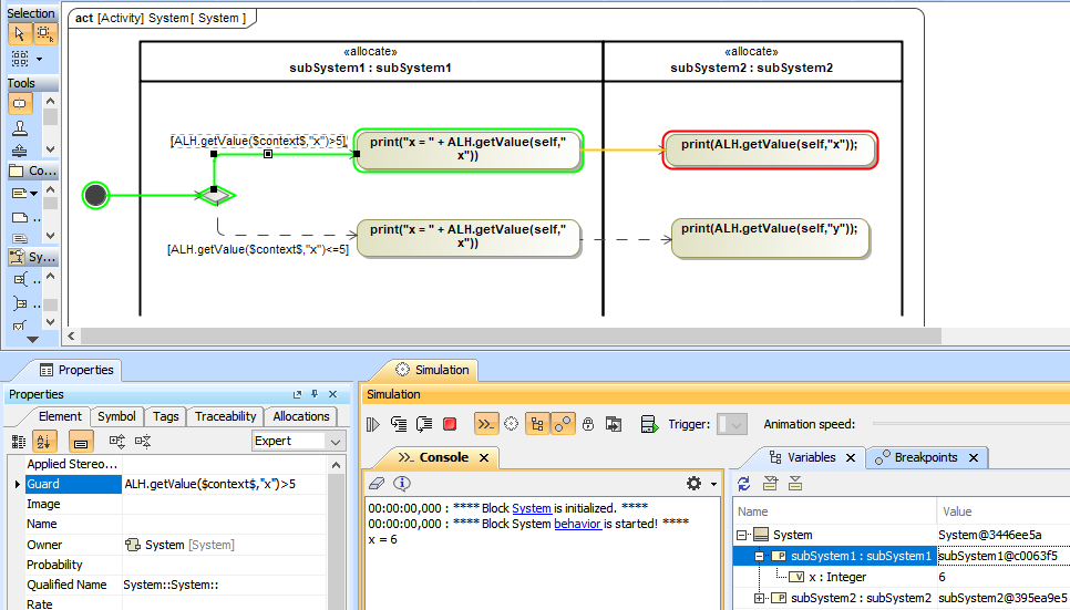
Guards in Swimlanes
Simulation supports Guards in Swimlanes in the Activity diagram as shown in the figure below. See also Using Guards on Transitions and Swimlane.
Guards in Swimlanes are supported in the Activity diagram.
Related pages




