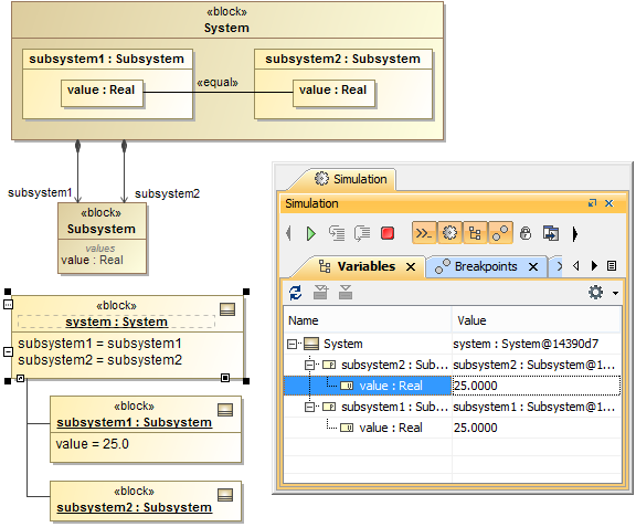
Primitive value binding connects two value properties or properties that are typed by a primitive type so that whenever the value of one property changes, the value of the other property will also change. Cameo Simulation Toolkit maintains the values of those connected properties to be the same at both ends. Changing the value at one end causes Cameo Simulation Toolkit to update the value of the property at the other end of the connector. The figures below show the primitive value binding with a SysML binding connector and a UML binding connector respectively.
Simulation console showing the execution of blocks.
Simulation console showing the results of a simulation.

