On this page:
Containment Markings can be displayed on various element types via the Update action in the Data Markings & Classification shortcut menu. You can update Containment Markings of individual elements or multiple ones at the same time by selecting multiple elements or recursively via the parent element.
- To display Containment Markings, you need to specify what element types can have Containment Markings displayed via the Element Types with Containment Markings project option.
- Use the Update / Update Recursively actions to either update the existing Containment Markings or to display them if the element does not yet have them displayed.
- You need to update the parent element's Containment Markings if any of the child elements' Data Markings change. Otherwise, the Invalid Containment Markings validation rule is triggered.
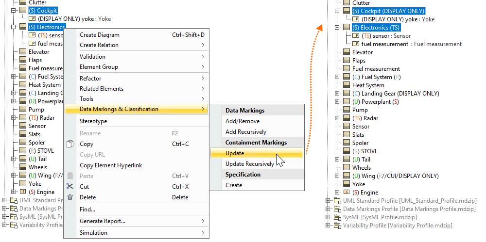
Updating Containment Markings on multiple elements recursively via the highest parent element of the project (recommended)
To update Containment Markings on multiple elements recursively via the highest parent element of the project
- Right-click the highest parent element of the project. In the shortcut menu, select Data Markings & Classification.
- In the Containment Markings section, select Update Recursively.
The Containment Markings of the element on which the action is executed and the elements owned by it (if their type is specified in the Element Types with Containment Markings project option) are updated.
Updating Containment Markings on a single element
To update Containment Markings on a single element
- Right-click an element or its symbol. In the shortcut menu, select Data Markings & Classification.
- In the Containment Markings section, select Update.
The element's up-to-date Containment Markings are displayed next to the element name.
Updating Containment Markings on multiple elements
To update Containment Markings on multiple elements
- Hold the Ctrl key and select the elements or their symbols whose Containment Markings you want to update.
- Right-click one of the selected elements/symbols. In the shortcut menu, select Data Markings & Classification.
- In the Containment Markings section, select Update.
The elements' up-to-date Containment Markings are displayed next to the element names.
Updating Containment Markings recursively via the parent element
To update Containment Markings recursively via the parent element
- Right-click an element or its symbol. In the shortcut menu, select Data Markings & Classification.
- In the Containment Markings section, select Update Recursively.
The Containment Markings of the element on which the action is executed and the elements owned by it (if their type is specified in the Element Types with Containment Markings project option) are updated.
Updating Containment Markings on multiple elements recursively via the parent element
To update Containment Markings on multiple elements recursively via the parent element
- Hold the Ctrl key and select the elements or their symbols whose Containment Markings you want to update.
- Right-click one of the selected elements/symbols. In the shortcut menu, select Data Markings & Classification.
- In the Containment Markings section, select Update Recursively.
The Containment Markings of the elements on which the action is executed and the elements owned by them (if their type is specified in the Element Types with Containment Markings project option) are updated.




