DDS Real-Time Communication Plugin TWRT Documentation

First and for most we need do define the data structures and the topics which will be used in the communication. This can easily be done with a Topic Definition diagram. How to define topics and types >>

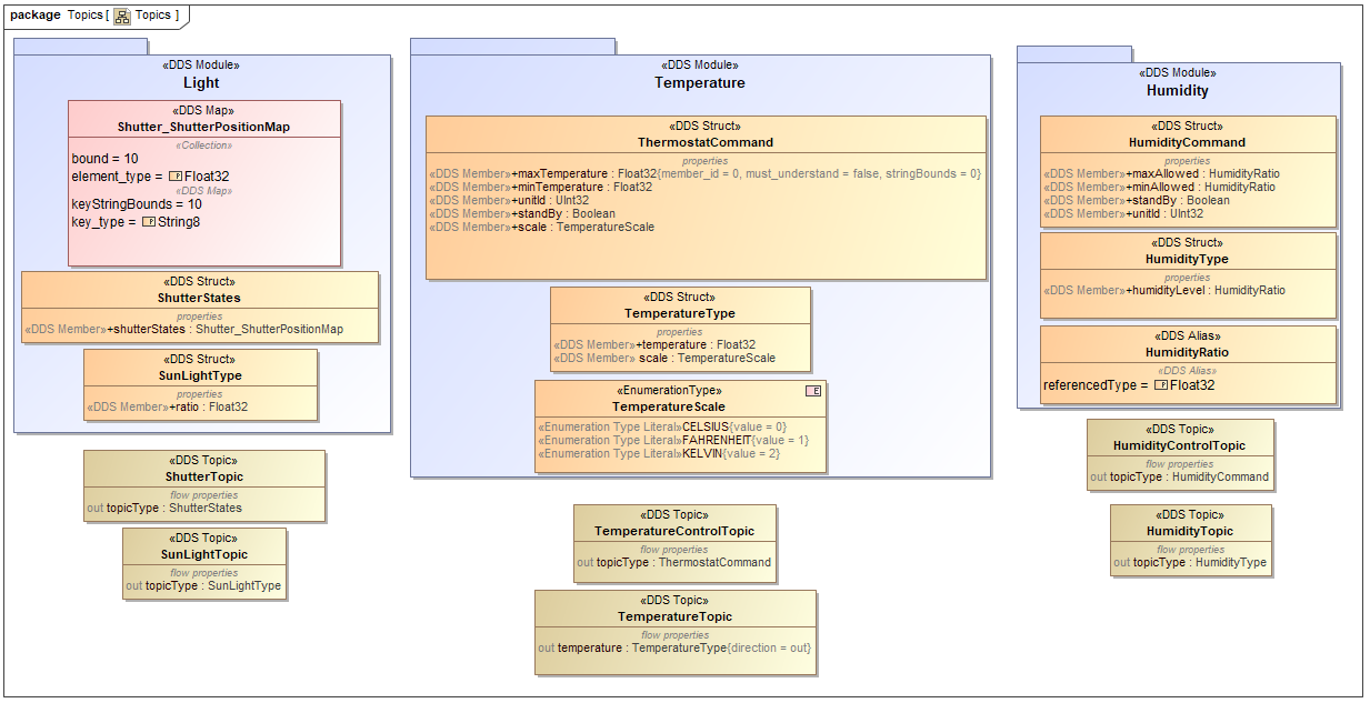
Topics must contain exactly one property that has to be stereotyped with the TopicTypeProperty stereotype and has to be a type of either a Struct or Union.

The example defines three packages or DDS Modules for the three factor that we would like to measure and control.


Now that we have the data structures for the communication we can assign them to ports turning them into data writers and data readers in the DDS sense. How to define Domain Participant communication >>

First we need to apply the DomainParticipant stereotypes on Blocks whose instances will be used as the individual applications in the communication. How to define Domains and Domain Participants >>

The SysML BLock Definition diagram that contains all Domain Participants of Home Controller system.


After  SysML model is created with the right stereotypes applied, we can define our DDS domains with them.

  • No labels