The Concept Modeler allows you to create a property chain by dragging properties, one after another, to a target property. As explained earlier, the property chain allows you to navigate from a starting class (the one with the stereotype «Subproperty Chain») through a chain of properties that take a path through multiple classes.
The drag-and-drop actions of the properties provide the two following menu options:
Create subproperty chain, and
Add property to subproperty chain.
To create a property chain
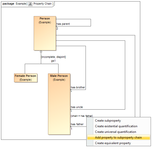
Drag a property to be composed in the chain, e.g., has father, to a target property, e.g., has uncle, on the diagram pane. A shortcut menu opens.
Tip
Alternatively, you can create a property chain by right-clicking a target property and selecting Create subproperty chain from the shortcut menu. You can then select the properties to be composed in the chain from the tree in the Select Property dialog.
Select Create subproperty chain from the shortcut menu.
Drag the next property to be composed in the chain, e.g., has brother, to the target property, e.g., has uncle, and select Add property to subproperty chain.
The property chain will be created.
You can double-click the property “has uncle” to open its Specification window and see the tagged value of the property.



