Magic Concept Modeler 2022x Refresh2 Documentation

Ontology(<http://www.semanticweb.org/wmilnor/ontologies/2018/3/ClassNotationAnalysisRow010>

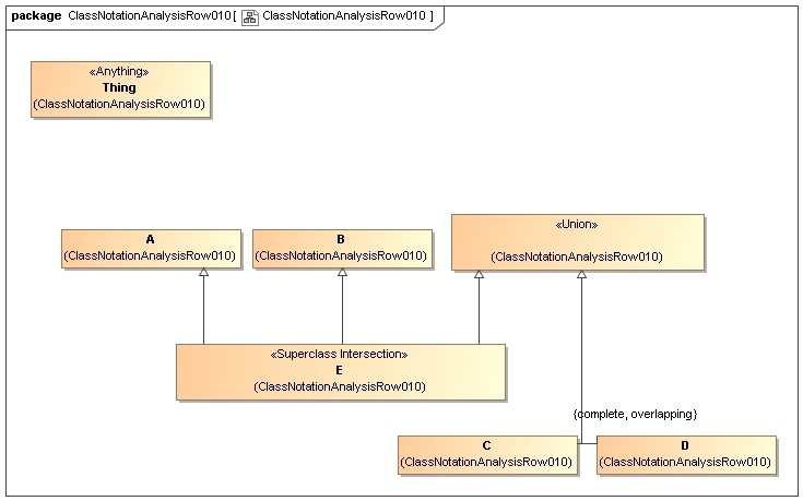
Declaration(Class(:A))
Declaration(Class(:B))
Declaration(Class(:C))
Declaration(Class(:D))
Declaration(Class(:E))

############################
#   Classes
############################

# Class: :E (:E)

EquivalentClasses(:E ObjectIntersectionOf(:A :B ObjectUnionOf(:C :D)))


)


  • No labels