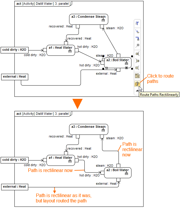
To route paths using the Route Paths Rectilinearly button, do either
- Select a path on the diagram pane and on the smart manipulator toolbar, click . The selected path is routed rectilinearly.
- Select a shape on the diagram pane and on the smart manipulator toolbar, click . All the paths that are connected to the shape are routed rectilinearly.

