MagicDraw TWRT Documentation

Our modeling tool represents twelve kinds of fragments: Alternatives, Loop, Option, Parallel, Break, Negative, Critical Region, Consider, Ignore, Weak Sequencing, Strict Sequencing, and Assertion.

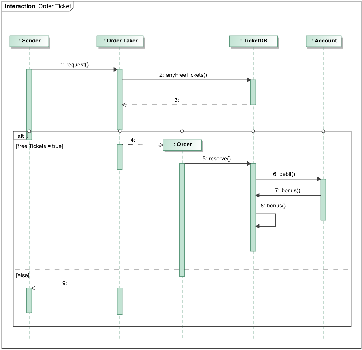
The alternative fragment models if...then...else constructions. 


To draw an Alternative Fragment







  • No labels