Functionality Availability
The diagram overview functionality is available in Standard, Professional, Architect, and Enterprise editions.
A diagram overview shape provides the ability to overview other diagrams on a diagram pane. When using the diagram overview shape, you can overview dependency matrices, tables, and relation maps on the diagram pane.
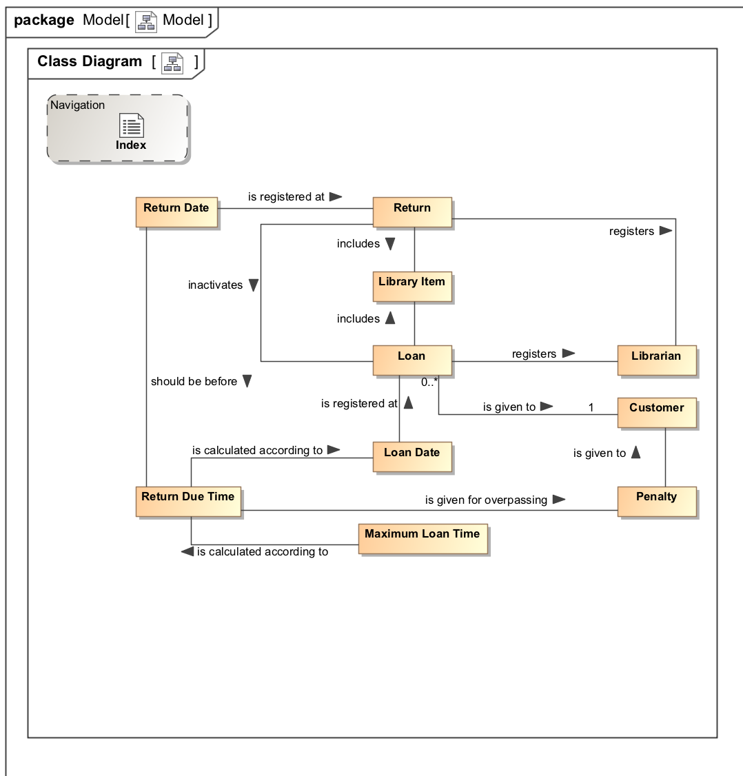
Example of using the Diagram Overview functionality
You can format the diagram overview representation properties in the Symbol Properties dialog.
To open the particular diagram's Specification window, double-click the diagram overview shape. The description of each diagram property appears in the same window. Descriptions are found in the description area at the bottom of the Specification window.
To create a diagram overview shape from the diagram palette
- On the diagram palette, under the Common category, click the Diagram Overview button. The Select Diagram dialog opens.
- Select the diagram for which you want to create a diagram overview shape and click OK.
- Click the diagram pane outside the dialog. The diagram overview shape is created and shows the full content of the corresponding diagram.
Sample model
A diagram overview sample project in <modeling tool installation directory>\samples\product features\diagram overview.mdzip.
