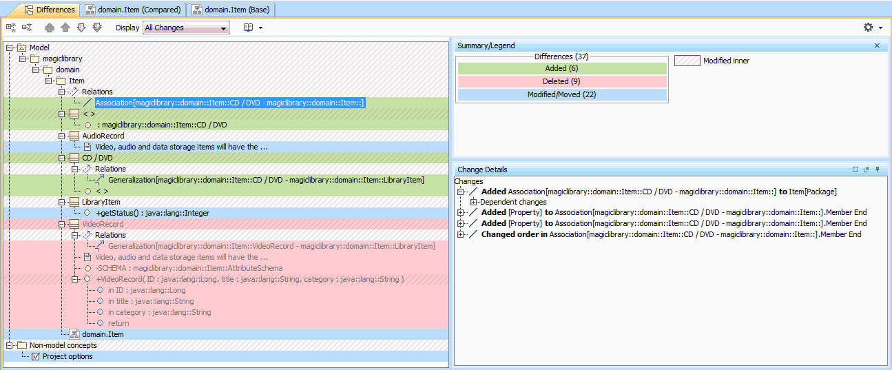
Comparison results are displayed in the Difference Viewer window.
Read about analyzing comparison results in
- Getting comparison summary information and changes legend
- Understanding content of the Differences tree
- Inspecting element property changes in the differences Specification panel
- Inspecting differences in the Change details panel
- Displaying and navigating through differences
- Viewing and analyzing differences of modified diagrams
- Generating a project comparison differences report
