Abbreviation
MltIsDef
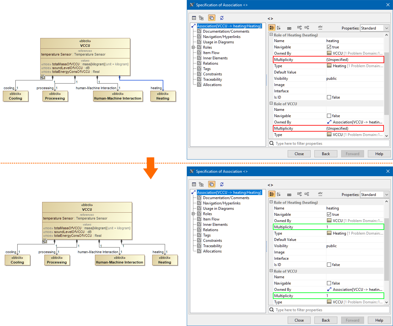
Description
This validation rule checks if the multiplicity for the ends of an Association is not specified. The default one (if unspecified) is 1.
Severity
info
Constrained Element
Association
Solvers
- To fix this, make sure the multiplicity for the ends of an Association is specified.
Example
