On this page
Product performance can be highly dependent on the model organization strategy. From long-term work experience with various clients, we have selected the biggest challenges and gathered their possible solutions in one place.
Teamwork Cloud Operations Specifics
Project Opening
Opening Teamwork Cloud project for the first time may take a bit longer, as all project-related data has to be downloaded from the server and then processed in the modeling client. The download time depends on the project size and network speed, e.g., for large projects (containing 5M/3.5M model elements in "19.0 and before/2021x and later" version), it may require downloading 1GB or more of data. Once the project is opened, we store your project data locally. The processing time depends on the downloaded project size. Opening the project for the second time is much faster as there is no need to request all data from the server again. Instead, the previously downloaded and locally stored data is reused. Only new information has to be downloaded from the server. The maximum processed data count is specified by the Recent Files List Size environment option. The processed project data is always preserved when the project is saved offline.
More information can be found here.
The Open Server Project dialog.
Committing
Frequent commits make it easier for other team members to track project changes; however, this should be avoided if many users are working on a particular project. Frequent commits create a lot of project versions and increase the commit time due to the need to update the project every time. You need to decide upon the best-committing strategy within your company. A widely used practice is to commit the changes at the end of the work day; however, this should be avoided because, in some cases, the project commit may take longer than expected.
More information can be found here.
Switching Used Project versions
Teamwork Cloud projects are usually built from smaller parts. Different teams simultaneously develop different parts of the project, so there is a need to keep the model up-to-date. A user is notified when a new version of the used project arrives, and it is up to the user whether to apply the update or not. As not all used project version updates are important, there is no need to update the version each time a new version arrives. Therefore, it is best to set up a version update strategy within the teams. You can decide whether or not to switch to a new used project version by considering the severity of that version – the commit tags can be used to mark that the particular version contains the major changes and should be used instead.
More information can be found here.
Notification about version changes.
In some cases, the project version update may take longer than expected due to a local cache update.
Used Projects Auto Update Plugin. This plugin allows users to set up specific used projects to update. We recommend that you schedule it to launch at night so that the latest versions will be ready to use the next work day. More information can be found here.
Merge
To perform a merge operation, the ancestor and contributor (source and target) projects have to be loaded, meaning that the memory consumption increases at least two times compared to the memory required to perform daily tasks in the project. After testing the memory consumption with different-sized projects, the following minimum memory requirement for the merge operation was identified: 2 x (memory required to load project) + 1 GB* .
*These memory requirements are indicative and may vary by project. It strongly depends on the number of detected changes between merged versions (in this case, the project merge was done with 1.5k changes in total).
Since the merge operation uses a high amount of memory, please make sure that your machine is capable of performing this task. If the required memory exceeds the maximum amount of memory that can be allocated to the tool, the dedicated hardware should be used instead. In case of excessive memory usage, the merge operation can be optimized for lower memory consumption by excluding differing diagrams/elements count (Optimize for > Memory in the Merge Projects dialog); however, this optimization slows down the merge operation.
More information can be found here.
Project Decomposition
Model partitioning enables a more granular model management. Despite the benefits of granularity, project decomposition should be done carefully since managing used projects can become a bottleneck from a performance perspective. Please follow the criteria below to decompose a project:
20+ active users work on the same project simultaneously. As a result, the project contains many project versions, which slow down project history-related operations. Also, a higher number of users leads to a higher number of commits, resulting in longer update times and slowing down the commit operation.
A large number of models owned by the same person indicates that the model granularity is too small or there is a need to distribute responsibilities.
- The part of the project (such as type libraries) should be used in other projects.
- Different teams work on a certain aspect of the system separately. All these separate parts are then connected in the integration project.
Publishing projects to Cameo Collaborator for Teamwork Cloud
As publishing greatly depends on the element count and diagram complexity (e.g., diagram type, the number of elements displayed, dynamic or static content, etc.), please consider the publishing scope before publishing. Since publishing uses a high amount of memory, please make sure that your machine is capable of performing this task. Remember that if the required memory exceeds the maximum amount of memory that can be allocated to the tool, the dedicated hardware should be used instead.
More information can be found here.
Publishing a model is the first step in the workflow for reviewing models and providing feedback.
Content History
If retrieving a particular element history takes a lot of time, it implies that the Content History action should be performed carefully as it retrieves the history of all contained elements at once. Before invoking this action, you should carefully consider the scope of the elements contained by the element for which the action is invoked.
More information can be found here.
History of element changes in the scope of a Book package.
Teamwork Cloud Operations Troubleshooting
Waiting for Response
If the operation that requires a remote call to Teamwork Cloud is taking too long, you can analyze a .log file to learn how much time was spent processing the operation on the client and server-side.
Where do I find a .log file?
- Open your modeling tool.
- In the main menu, go to Help > About <modeling tool name>.
- In the Environment tab, click the file path next to Log File to open a .log file.
Measuring Network Latency
INFO NetworkPerformance - <operation name> latency <latency time>
Description
The latency (i.e., the time it takes for the ping signal sent from the tool to the server to return) is measured for the following operations:
- Login
- Committing project to server
- Updating project
- Opening project
Example: INFO NetworkPerformance - Login latency 1 ms
Remote Operations Duration Statistics
INFO RemoteCallsAnalyzer - <operation name> all operations time <total operation time>
INFO RemoteCallsAnalyzer - <operation name> calls total time: <total time, spent in remote calls>, start count: <remote calls count>, failed count: <failed remote calls count>
Description
The remote and local operations duration statistics are collected for the following operations:
- Updating from local project
- Opening Manage Projects dialog
- Opening Open Server Project dialog
- Updating project
- Committing changes to a server project
- Setting selected version as latest
- Cloning project
- Managing version properties
- Opening Teamwork Cloud project
- Renaming project
- Removing project
- Adding project to server
- Viewing element history
- Comparing projects
- Using server project
- Discarding changes
- Locking and unlocking elements/diagrams
- Changing used project version
Example:
- INFO RemoteCallsAnalyzer - Manage projects all operations time 9797 ms
- INFO RemoteCallsAnalyzer - Manage projects calls total time: 2293 ms, start count: 47, failed count: 0
Common Features
Validation
The validation engine helps to keep the model accurate, complete, and correct. Since model checking is a complicated task that greatly depends on the project size, please consider the following recommendations to keep the modeling tool running smoothly:
- Set the Validation Scope to narrow down the list of validated elements.
- Set the Validate Only Visible Diagrams project option to true to limit a validation scope to visible diagrams only. Since 2021x version, all projects are migrated to validate only visible diagrams. This is a key option to keep the modeling tool running smoothly while working on large models.
- Set the Exclude Elements from Used Read-Only Project project option to true to skip the validation of elements used projects contain.
Querying the Model
Ineffectively written queries can cause showstopper problems, especially when a project becomes quite large. The most attention should be paid to Script, Find, and Find Usage in Diagrams operations. Be aware that the slow execution of queries can noticeably impact the modeling experience - some operations trigger an expression (e.g., smart packages and derived properties) recalculation.
- The Find operation should not be performed for the whole project scope when specifying expressions for smart packages, derived properties, validation rules, etc. Since the operation is highly dependent on the search scope - the wider it is, the longer it takes - it can noticeably impact the modeling experience by slowing down the common modeling tool commands that, as a result, cause the expression recalculation.
It is not a good practice to use Find for searching common elements (e.g., Class, Package, Block, etc.).
Searching element usages in diagrams should be used carefully since the operation searches for element usages in dynamic content.
UsageInDiagrams is Deprecated
This operation is very expensive. It not only checks symbolic diagrams for elements but also loads and builds Generic Tables, Dependency Matrices, Relationship Maps, etc. It should be best avoided and used only if you understand the possible consequence of building all diagrams in the project.
Instead of it, please use the UsageInDiagramsWithSymbols operation that searches for usages only in symbolic diagrams. Other diagrams, such as Generic Tables, Dependency Matrices, Relationship Maps, etc., are not searched. This operation performs fast and does not load any diagrams to get the information.
- Smart Package specifics:
- How does this affect performance? The Smart Package content is calculated on demand and cached. Next time on content request, the cached value is used. The cache is cleared on any model change. So the impact on performance depends on the performance of the content calculation, content request frequency, and model change frequency.
Examples:- Model Browser: if a Smart Package is visible in the Model Browser, it will be refreshed each time after the cache is invalidated (model change occurs, e.g., a new element is created or an existing element is removed). So if a Smart Package is added directly under the root, it will always be visible in the Containment Tree (after opening a project, the root is expanded by default).
- Validation: if the Smart Package is within the validation scope and the "Exclude elements from additional content" option is disabled, running validation will recalculate Smart Packages if the cache is invalidated.
- Suspect links: Show Suspicions action triggers the calculation of Smart Packages that fall within the Tracking Scope. Starting with 2021x, the calculation of Smart Packages is no longer triggered.
- Tables/matrices: if the Smart Package is within the table/matrix scope, it will be calculated by default. Starting with 2021x Refresh1, the content of Smart Packages is not included by default - the Include Additional Content table/matrix option was introduced for that.
- The Use In Selection Dialogs option - set to false if a slow-running query is defined.
- Avoid nesting Smart Packages, i.e., using one Smart Package as part of another Smart Package's content.
- Freezing the contents of a Smart Package. If you do not want the contents of the Smart Package to be updated automatically, you can suspend the calculation of the Smart Package contents. As a result, elements gathered according to a set of criteria specified in the Query dialog are no longer automatically added to the Smart Package contents. You can undo this at any time by changing the Frozen state.
- How does this affect performance? The Smart Package content is calculated on demand and cached. Next time on content request, the cached value is used. The cache is cleared on any model change. So the impact on performance depends on the performance of the content calculation, content request frequency, and model change frequency.
The chart below shows how the Legend item condition execution time differs by performing the same expression in different languages. We advise choosing the most efficiently performing languages which are indicated as recommended (StructuredExpression, Groovy).
A chart comparing the Legend item condition execution time by language.
Troubleshooting
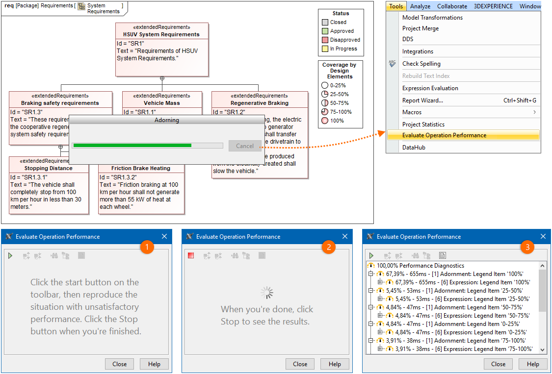
You can use the Evaluate Operation Performance capability to see the performance diagnostics that help determine the reasons behind slow tool operations if they are caused by the execution of expressions (e.g., derived properties, smart packages, legends, validation rules) defined in the model. Matrix and table building can also be analyzed.
For example, you noticed that opening a particular diagram took longer than expected. A progress bar titled "Adorning" popped up for a few seconds before the diagram opened. To know what caused this performance issue, run the Evaluate Operation Performance tool. In its dialog, click the 'Start' button, then open the diagram again reproducing the slow operation, and once it is done, click the 'Stop' button to see the results. You can use this information to investigate the particular expression and improve its efficiency.
More information can be found here.
Diagrams
The consumed memory increases while working with the project for some time. One of the reasons is the number of open diagrams. As high memory usage becomes a problem, we recommend that you do not keep unused diagrams open. To prevent keeping a large number of open diagrams, beginning with version 2021x, the open diagrams limit was introduced with 20 diagrams set as the default value.
Please find below how memory consumption increases depending on the size of a diagram/table:
Chart depicting memory consumption by diagram size (symbols/rows displayed in a diagram/table).
- The matrix/table building time greatly depends on the specified scope - the wider it is, the more time it takes to build the matrix/table.
Please avoid setting the entire model as the scope even if the matrix/table building performs well, as it can cause unacceptable performance in the following circumstances:
- a project containing such a table/matrix is used in another project;
- the model evolves over time, so the table will eventually reach unscalable sizes.
- Also, it is not advisable to choose more than 10 element types to be displayed because this may lead to a decrease in the matrix/table building time. Since matrices/tables have an option to define a scope query, the Smart Packages should not be set as scopes as well.
Working with Large Tables
The process of calculating all data in large tables (containing thousands of rows) can be slow and inefficient. For the most efficient performance, we suggest the following:
- Avoid creating tables that exceed ±50 000 cells as that can affect the performance of actions performed on the table data; in such a case, it is recommended to create multiple tables instead.
- Switching to partial loading. Data is loaded only in the visible area, so the most common tasks are performed quickly. More information can be found here.
Working with Model Browser
The organization of the model is determined by the package hierarchy you create to partition the elements in the model into logically cohesive groups. This affects the model browser performance as well - to avoid sluggish browsing in Containment Tree, you need to organize your model to avoid 10k and more directly owned elements by the particular element. Since the containment model browser is a lazy tree, it calculates and represents the nodes while expanding the owner. A large number of owned elements can cause unexpected waiting time to complete the task. So, we recommend splitting elements by creating different packages.
A model structured into packages.
Virtual Environments
- Two issues have been identified in VMWare ESX environments. To help prevent problems on the Teamwork Cloud side, we have come up with recommended hardware configurations.
- Overcommitting of resources. The same host has an over-allocation of CPU/RAM. The bigger problem is the over-allocation of RAM. For example, let's say a machine has 1TB of physical RAM. You allocate more than 1TB across various VM's in the host. What happens is that the RAM is no longer physical RAM, but rather mapped to disk, so performance decreases. Xen (Citrix) and KVM do not allow you to over-commit. In these, you can allocate min/max but never exceed the physical RAM, and as more instances start using up the RAM, the system reduces the allocated memory.
- Thin disk provisioning. This arises from an over-allocation of disk resources. Let's say you have a given amount of disk space to be used among VM's. In many cases, the admin does not know how much the actual disk usage is required per machine. Some VM's may use more, some less. Therefore, you over-allocate the storage using thin provisioning. Under thin provisioning, only the amount of storage being used is allocated to the virtual disk. As utilization increases, the virtual disk (which is a file) grows. This, however, has a negative impact on the performance of input/output-intensive applications like databases. For Cassandra, it is a killer in performance because compaction can potentially temporarily double the on-disk size. All disks must be thick provisioned.
- The other item is that, at the very least, you need to be using SAS-SSD. If using SAS-SSD, the host needs to have high-end caching controllers. On the Teamwork Cloud side, the core count is important - the more cores, the better.
- SAN's are not recommended. Only NVMe (all flash storage) will provide the necessary performance for large installations, provided that they are properly configured and that enough bandwidth is allocated to the instances.
- It is recommended that you stay away from Windows deployments. There is no freely available Cassandra Windows installer.
- If we look at cloud hosting, the older instances in Amazon use the Xen hypervisor (xcp), whereas the new ones use the kvm hypervisor. These are the instances you should use: preferably, the NVMe-based i3 instances, next would be r5, and finally m5. What is critical is to provision the filesystem properly.
- On the client side, the same issues of resources over-allocation can be a performance killer. Thin provisioning affects performance because disk caches are used extensively. Therefore, what is more, important when using VDI's is working on machines that have faster processors. When provisioning the VDI's, we do not recommend that you allocate a lot of CPU's because they will not be used. It is important to have the fastest processors.
Antivirus
Since some antivirus software can cause a significant performance decrease upon opening a project and performing other actions, we recommend that you exclude the modeling tool's home directory from the antivirus scanning scope.











