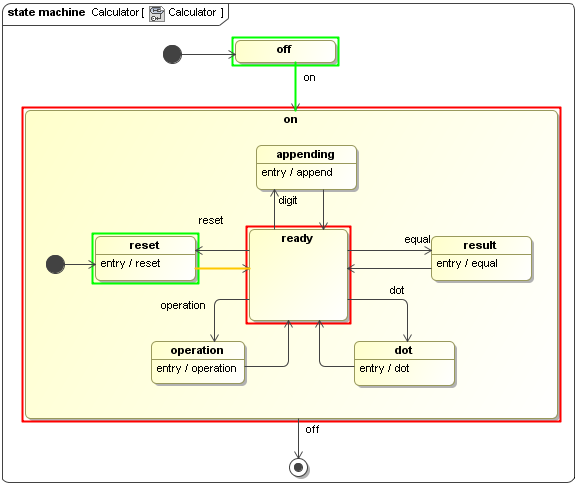
Similar to the Activity simulation, when you run a State Machine, Magic Model Analyst will create a new session for a State Machine simulation. If there is a State Machine diagram that represents the State Machine, animation effect on the diagram will begin playing at the start of non-silent mode simulation.
Running a State Machine.
Related pages

