On this page
Magic Model Analyst provides a model-based execution configuration through the «stereotype» SimulationConfig. You can configure the stereotypes in the Specification window of «SimulationConfig». The following figure shows the «SimulationConfig» and the SimulationConfig stereotypes
To show up the «SimulationConfig» and the SimulationConfig stereotype
- Right-click a Package in the Containment tree in a simulation project and select Create Diagram > Simulation Configuration Diagram, which is the SimulationProfile stereotype applied.
- Right-click the SimulationProfile [SimulationProfile.mdzip] stereotype in the Containment tree and select Config > SimulationConfig [Class] and drag the Class to the diagram pane.
The «SimulationConfig» and its «stereotype».
The SimulationConfig «stereotype» contains tag definitions. You can sort these tag definitions alphabetically by right-clicking it, and select Symbol Properties > Attributes Sort Mode > By Name. Click the «SimulationConfig» to open its Specification window and see all of the tag definitions.
| Tag definition | Description | |||||||||||||||
|---|---|---|---|---|---|---|---|---|---|---|---|---|---|---|---|---|
| UI | A user interface for configuration mockups that will start with a model simulation. | |||||||||||||||
| silent | If the value is true, simulation will run without animation or idle time. | |||||||||||||||
| executionTarget | An element from which simulation should start. Note You can drag any element that can be simulated to a Simulation Configuration to set executionTarget for the dragged element. | |||||||||||||||
| excludedElement | A list of elements which will be excluded and not instantiated if not ready to be used or not needed, e.g., Class, Package, Use Case, Actor, Behavior, Connector, Port, and State. See also in Instantiation scope with excluded elements. | |||||||||||||||
| log | An element in which the execution trace will be recorded. | |||||||||||||||
| resultLocation | A Package, a Model, InstanceSpecification, or an InstanceTable in which a context object will be stored after simulation.
Note The following elements will not be saved
| |||||||||||||||
| enginesPriority | Allows specifying execution engine priority and availability for a particular execution. The first engine on the list has the highest priority. If the Simulation Configuration does not have a tagged value for this tag definition, Magic Model Analyst will use the values that are defined in the registered Simulation Engine Priority in the Project Options dialog. | |||||||||||||||
| allowConcurrentAllocatedActivities | If set to true, Activities can be executed in parallel even if the allocated resource is busy. If set to false, only one allocated Activity is executed for an object represented in an Activity Partition. | |||||||||||||||
| autoStart | If true, a model simulation starts running automatically once it has been initialized. Otherwise, you must click the Start button in the Simulation pane to run the simulation. Note For Monte Carlo Simulation and Table Simulation, the conditions are as follows:
| |||||||||||||||
| clock ratio | A ratio between a simulation clock and a real-time clock (1:10). For example, if the clock ratio is 10, it means that one second on the simulation clock is equal to 10 seconds on the real-time clock. | |||||||||||||||
| autostartActiveObjects | If the value is true, the runtime objects whose classifier is active will start their behavior automatically in an asynchronous mode. Otherwise, their behavior will start using a startObjectBehaviorAction. | |||||||||||||||
| executionListeners | A list of execution listeners that will receive events from a model simulation. An execution listener can be a SequenceDiagramGeneratorConfig. | |||||||||||||||
| decimalPlaces | Decimal places of all displayed numerical values in a model simulation, for example, in the Variables pane, Tooltip, and the SimulationConsole pane. Their values must be integers. If the precision of displayed numerical values is greater than or equal to 10% of the absolute value, the numerical values will be displayed in exponential form. | |||||||||||||||
| fireValueChangeEvent | If this value is true, a parametric simulation will be repeated immediately whenever the value of any structural feature changes. Repeating simulation will give an impact on both values carried over by binding connectors and specified in a constraint. | |||||||||||||||
| timeValue | A property that will be used in a model-based clock. If the tagged value is specified, the run-time value specified by the property will be used as the simulation time. | |||||||||||||||
| timeUnit | A unit of a runtime value that specifies the simulation time. If the tagged value is unspecified, the millisecond will be used by default. | |||||||||||||||
| constraintFailureAsBreakpoint | A flag that indicates a simulation will pause at the constraint element where the failure occurs. | |||||||||||||||
| rememberFailureStatus | If true, the failure status will be remembered until the termination, and the first failure status will be recorded with its timestamp as fail, even though it passes at the end. | |||||||||||||||
| durationSimulationMode | Specifies a duration mode of simulation in min, max, average, or random. Magic Model Analyst uses the duration mode to calculate the duration of an Action simulation to which a duration constraint is applied. | |||||||||||||||
| treatAllClassifiersAsActive | This option (true by default) runs all Behaviors, including the ones in the subsystems. Even though the isActive property is false, if TreatAllClassifiersAsActive is true, Magic Model Analyst will run all of the Behaviors of non-active Classifiers. | |||||||||||||||
| initializeReferences | If true, references will be initialized by creating new objects, instead of referencing the existing parts of the system. See also in Initialize References property. | |||||||||||||||
| startTime | Specifies when simulation will initiate (in integer). | |||||||||||||||
| endTime | The time simulation terminates (in integer). | |||||||||||||||
| stepSize | Increases together with the simulation time (in real numbers or decimal places). | |||||||||||||||
| numberOfSteps | Specifies the number of steps through which the simulation will run. | |||||||||||||||
| numberOfRuns | A number of runs of a particular configuration, especially for the sample size in Monte Carlo simulation. The value must be greater than or equal to 1. Not applicable when executionTarget is a table. | |||||||||||||||
| timeVariableName | This property returns time from the simulation clock (the default value is "simtime"). It returns the time on the simulation clock. | |||||||||||||||
| stepDelay | Specifies how long the delay will be, if any, for each step. | |||||||||||||||
| runForksInParallel | If the value is true or undefined, all outgoing edges from the fork will run in parallel. | |||||||||||||||
| cloneReferences | If true, creates new instances for all objects recursively. Otherwise, it creates instances only for the first level and others remain in their original locations (the default is false). | |||||||||||||||
| startWebServer | If true, starts a web server for a remote web-based UI mockup. Note that the HTML UI must be generated first using the Generate HTML button in the UI diagram. After starting SimulationConfig, the web server URL will appear in the Simulation Console window. | |||||||||||||||
| terminateStreamingBehaviorsByOutputParameterMultiplicity | If set to true, a streaming Activity terminates when each of its output parameters receives a cumulative number of values equal to the upper bound of the parameter multiplicity. If set to false, a streaming Activity terminates only when forced by the Activity final node or the termination by the Activity that invoked it. | |||||||||||||||
| solveAfterInitialization | If true, automatically starts initial solving. If false, the manual start is required via Refresh in the Variables pane, or press Start (F8). | |||||||||||||||
| addControlPanel | If the value is true, the simulation control panel is added to the exported HTML UI. | |||||||||||||||
| animationSpeed | Specifies the animation speed of a particular configuration in percentage. The default value is 95, but you can enter your preferred value from 1 to 100. | |||||||||||||||
| recordTimestamp | If true, the timestamp is recorded into a result instance name. Note The naming of the newly created instance will not follow MagicDraw instance naming criteria. If false (by default), MagicDraw instance naming will be used instead, and the timestamp will not be recorded and appended to the instance name. | |||||||||||||||
| autoConvertUnits | If true, values connected via Binding Connector will be recalculated if they have compatible types defined by the QUDV library. | |||||||||||||||
autoTerminate | If true, the simulation terminates when it is completed or after the initialization phase, if autoStart is set to false. If false, the simulation continues without termination, hanging at the end or after the initialization phase, if autoStart is set to false. The default setting for this property is undefined, allowing the simulation to conclude under normal circumstances. Normal circumstances mean, when the specified end time is reached or when the main behavior finishes. To learn more about how autoStart and autoTerminate tags work in combination, refer to the table below:
| |||||||||||||||
| showAnnotations | If true, the simulation annotations in the diagrams are enabled. If showAnnotations is set to false, then the following animation features will be affected accordingly:
| |||||||||||||||
| showRuntimeValuesOnPartShapes | If true, the runtime values on Part shapes are displayed instead of the default values. | |||||||||||||||
| showRuntimeValuesOnPortLabels | If true, the runtime values on the Port and Constraint Parameters labels are displayed. | |||||||||||||||
| showFlowingInformation | If true, the label of the flowing item on the path is displayed. If false, only the flow path is highlighted. |
Initialize References property
The property Initialize References in the Specification window of «SimulationConfig» allows Magic Model Analyst to initialize all references between objects owned in a composite owner. The following is the Specification window of «SimulationConfig» from the CoffeeMachine.mdzip sample.
Initialize references in the Specification window of «SimulationConfig» Coffee Machine.
Note
Initialize References appears if you open the Specification window in the All or Expert Properties mode.
The following are two types of references that you can initialize using the Initialize References option in SimulationConfig
- References between objects created inside a system
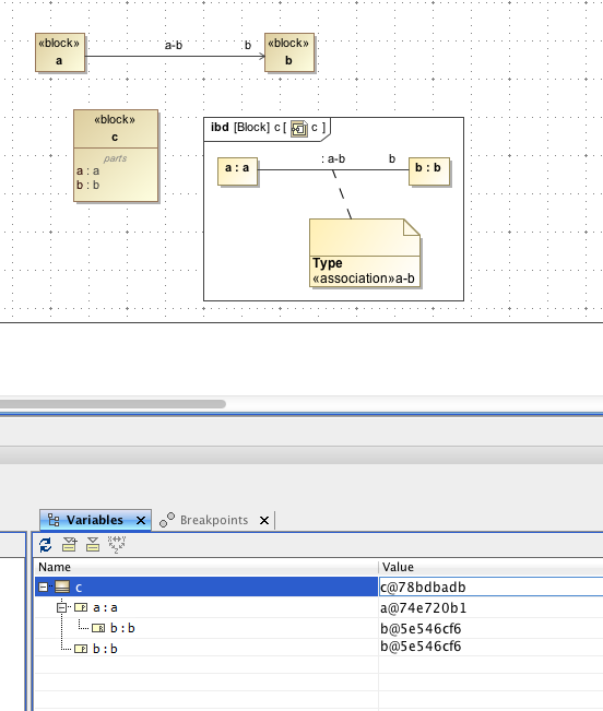
This type of reference occurs when you create a project similar to the following example. The following figure shows «block» c as a root context, a is a Part Property, and b is both the part and reference properties. The «block c» contains an Internal Block diagram with a connector line (the type of the connector is association named a-b) that connects two part properties a:a to b:b. The connector specifies that reference property b will get the run time object value from Part Property b. If there is no connector, an auto-generated value will be given to reference property b.
Initialization of Property.
- References to external objects
If you run a block, for example, the Variables pane will show the classifiers of the references. When the InitializeReferences is false, the reference property in the block will not be initialized. When it is true, the reference property will be initialized at run time.
Instantiation scope with excluded elements
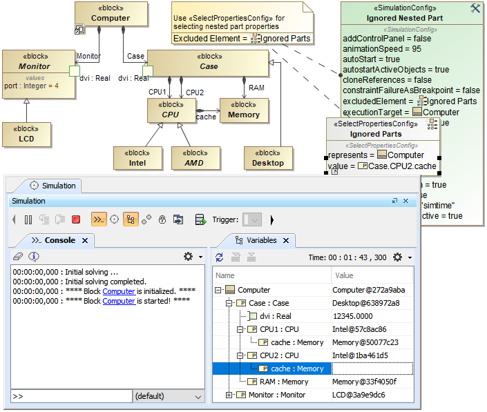
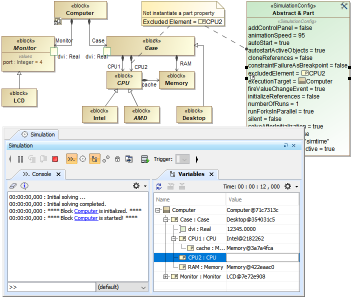
To control what part of the model is used in simulation, you can use excludedElement to exclude and not to instantiate any elements that are not ready to be used or not needed. When any Classifiers, e.g., Classes, Packages, Use Cases, Actors, Behaviors, Connectors, Ports, or States are selected, they will not be instantiated by default instantiation. Excluded Classifiers will not be displayed in the list of types in the Variables pane when clicked or right-clicked to select Add value. For example, a Part property is set in excludedElement, so it will not be instantiated when running a simulation as shown in the figure below. See also in Automatic instantiation of the implementation Class.
Part property, CPU2, is not instantiated in the Variables pane, since it has been set in excludedElement.
For nested Part properties, excludedElement can be set through «SelectPropertiesConfig» as shown in the figure below. You can find the «SelectPropertiesConfig» control in the Simulation Configuration Diagram toolbar.
Nested Part property, cache of CPU2, is not instantiated in the Variables pane, since it has been set in excludedElement through «SelectPropertiesConfig».
Related pages
- SimulationConfig stereotype
- Simulation log
- Simulation time and simulation clock
- Automatic start of active objects
- UI modeling diagram simulation
- ImageSwitcher and ActiveImage
- Time Series Chart
- Timeline chart
- Histogram
- Nested UI Configuration stereotype
- Reusable UI Mockup
- SimulationConfig stereotype
- CSV export
- Nested property selection for configurations
- Instance table


