Cameo Simulation Toolkit TWRT Documentation

On this page

Previous versions of Magic Model Analyst did not support execution of incomplete or dummy models. From the 18.4 version and above, it will be possible to execute incomplete or dummy models.

Previously, the execution would halt. Now, if any input pin does not have an accompanying value, the Behavior of the Action will not be to halt execution, instead a null value token will be passed to that pin, or when simulating a CallOperationAction which does not have a target pin, a runtime object, which is the context of the Activity will be selected as the target. Null Value tokens do not trigger flow animation on triggered behaviors if the input pin multiplicity's lower bound is 0.

The information on this page describes the Behavior of an Action when any of the input or output pins, or any properties of the Action, are not specified or not present.

Supported Actions

The Actions which are currently supported are as follows

  • AddStructuralFeatureValueAction
  • ReadStructuralFeatureValueAction
  • CallBehaviorAction
  • CallOperationAction
  • SendSignalAction
  • ValueSpecificationAction
  • StartClassifierBehaviorAction and StateObjectBehaviorAction
  • OpaqueAction

AddStructuralFeatureValueAction 

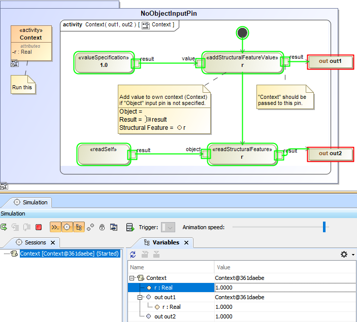
An add structural feature value Action is a write structural feature Action for adding values to a structural feature. When any input pin is unspecified or empty, or when a Structural Feature is unspecified or does not exist, this Action's Behavior will have the rules as follows

  • If Object input pin is not specified, the runtime context of the Activity execution will be used as the target.
  • If Value input pin is not specified, this Action will be skipped. 
  • If Structural Feature is not specified or it does not exist in its own context, then this Action will be skipped. 


If an Object input pin is empty or unspecified, the runtime context of the Activity execution will be used to add the value to the Structural Feature of the context.


A demo showing the situation if an object pin is unspecified.

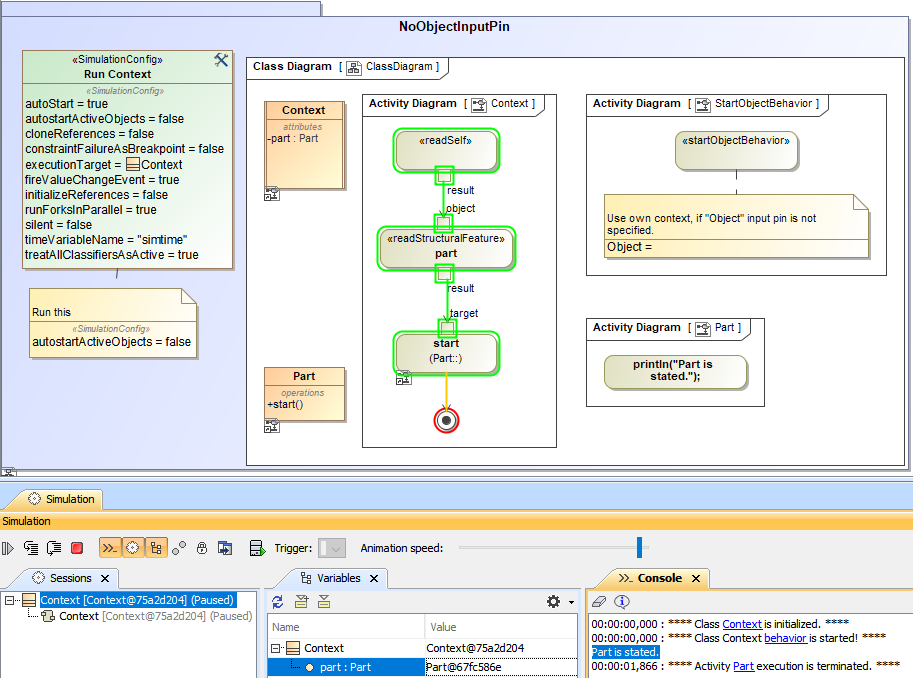
ReadStructuralFeatureValueAction

A read structural feature Action is a structural feature Action that retrieves the values of a structural feature. When any of the input or output pins are unspecified or not present, this Action's Behavior will have the rules as follows

  • If the Object pin is not specified, the runtime context of the Activity execution will be used as the target.
  • If Structural Feature is not specified or if the Structural Feature has no values, then a null value token will be sent.

A demo showing the situation if an object pin is not specified.

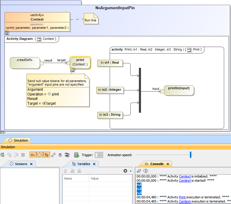
CallBehaviorAction

Call Behavior Action is a call Action that invokes a Behavior directly rather than invoking an operation that invokes the Behavior. When any of the Argument pins are either unspecified or not present, this Action's Behavior will have the rules as follows

  • If any of the Argument input pins are unspecified, this Action will send a null value token for that parameter. 
  • If none of the Argument pins are unspecified, this Action will send null value tokens for all the Arguments
  • If the Result output pin is specified and this Action does not return any results, it will return a null value token instead.

A demo showing the situation if an argument pin is unspecified (A null value token is passed to the pin.).

CallOperationAction 

A call operation Action is an Action that transmits an operation call request to the target object, where it may cause the invocation of associated Behavior. When any input or output pin is unspecified or not present, this Action's Behavior will have the rules as follows

  • This Action will send a null value token for each unspecified Argument input pin. 
  • In case no Argument pin is specified, this Action will send null value tokens for all the parameters. 
  • If the Result output pin is specified and this Action does not return any results, it will return a null value token instead.

  • If the Target input pin is not specified, the runtime context of the Activity execution  will be used as the target.

    A demo showing the situation if an argument input pin is unspecified (A null value token will be passed.).

SendSignalAction 

Send signal Action is an invocation Action that creates a signal from its inputs, and transmits it to the specified target object, where it may cause the firing of a State Machine transition or the execution of an Activity. When either Argument pin or Target input pin is unspecified or empty, this Action's Behavior will have the rules as follows

  • If there are any incomplete Argument pins, this Action will send null value tokens for those parameters.
  • If Argument pin is not present, this Action will send null value tokens for all parameters.
  • If Target input pin is not present, the runtime context of the Activity execution will be used as the target. 

A demo showing the situation when there are incomplete argument pins.

ValueSpecificationAction 

A value specification Action is an Action that evaluates a value specification. When the value of a ValueSpecification Action is not specified, this Action's Behavior will apply the rule as follows

  • If the value of a ValueSpecification Action is not specified, a null value token will be passed.

A demo showing the situation when the value of a ValueSpecification Action is unspecified (A null value token is passed.).

StartClassifierBehaviorAction and StateObjectBehaviorAction 

A start Classifier Behavior Action is an Action that starts the Classifier Behavior of the input. If the Object input pin is not present or empty, this Action's Behavior will apply the rule as follows

  • If the Object input pin is not present or empty, the StartClassifierBehaviorAction Action will use the runtime context of the Activity execution as the target.

 A demo showing the situation when the object pin is either not present or empty.

OpaqueAction

Opaque Actions are a type of Action that can be used to represent implementation information. They can also be used as placeholder Actions until you determine the specific type of Action to use. If the opaque Action does not return a value to the OutputValue pin, this Action's Behavior will apply the rule as follows

  •  If the opaque Action does not return any value to the OutputValue pin, a null value token will be passed to the pin at runtime.

If an opaque Action does not return any value to the OutputValue pin, a null token will be passed to the pin.

Information

A "null value token" is an ObjectToken with has no values defined.