Cameo Simulation Toolkit TWRT Documentation

Constraint Blocks in Magic Model Analyst support many value properties connected to a constraint parameter with multiplicity [*] to perform a specification without updating values back to those properties. Any value properties which are not connected to the constraint parameter will not be used as an input. The constraint parameter [*] shows a list of the connected value properties in the Variables pane, Console pane (Info), and during debugging. The result from the specification of the constraint Block is calculated from the list of value properties. For example:

inputs [*] = [2.0;3.0;4.0];
output = sum(inputs);
output = 9.0;


You can also use Add/Remove values with the parameter [*] in the Variables pane as shown in the following figure.

Many-to-one binding supported by constraint Blocks through many value properties.

A constraint Block supports many multiplicities of Part property connected to a constraint parameter with multiplicity [*] to perform a specification as in the figure below.

Many-to-one binding supported by constraint Blocks through multiplicities of Part property.

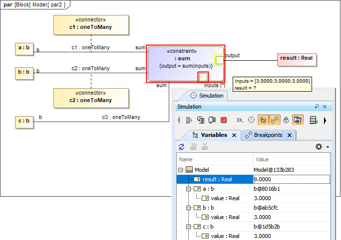
A constraint Block supports many multiplicities of Participant property of an association Block connected to a constraint parameter with multiplicity [*] to perform a specification. The Connector must be set type as the association Block in order to be a member of the input. Also, {end=...} must be specified for each Participant. Any participant properties of a Connector property will be synchronized with both the constraint parameter [*] and value properties as shown in the figure below.

Many-to-one binding supported by constraint Blocks through multiplicities of Participant property.