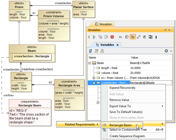
You can also select a value that specifies a property in the Variables pane to navigate into a SysML Requirement, which is satisfied by the property, in the Containment tree. When you right-click the value and select the Go To context menu, you will see a specific Requirement satisfied by the property.
Navigating into a Requirement satisfied by a Property.
Simulation Toolkit supports contextualized satisfy relationship that value property from inner nested structure is connected to Requirements. For example, the constraint on value Requirement must be satisfied by the length of the width of Rectangle object only in this context (not the length of the height of Rectangle, length of Square, or length of Line objects) through the Source Context and Source Property Path tags as shown in the figure below.
