Once variation points are specified, you have the functions that make use of variant specifications.
There are two functions:
Variant highlight
You can highlight a particular variant in the diagrams. Use the drop-down menu in the Variants toolbar. The drop-down menu contains all the configurations that you have created (see Defining Configurations) grouped by RootFeatureGroups.
A drop-down menu with multiple configurations defined in the model
Tip
If the drop-down menu is not visible in the Variants toolbar, switch it on by right-clicking the empty space on the toolbar and selecting Variants.
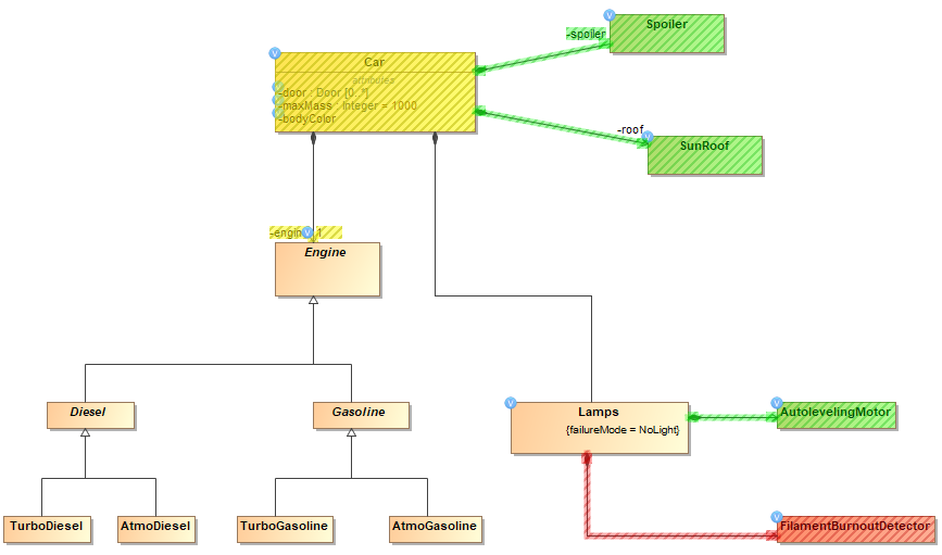
Once you select one configuration, variable elements (the ones with variation points) will be colored in red/green/yellow on the diagram depending on whether the element exists (green), does not exist (red), or is changed (yellow) in the selected configuration.
Variable elements highlighted in a diagram
Tip
You can change the colors used to mark variable elements in the Project Options dialog (Options > Project > General > PLE) at any time.
Variant realization
You can change your model to a particular variant. This is done through the Variant Realization transformation.
To change the model to the particular variant
- In the main toolbar, click Tools > Model Transformations. The Model Transformation Wizard opens.
- Select Variant Realization.
- Select the scope of the transformation: the entire model or some packages,
- Click Next (skip Step 3 of the wizard – it is irrelevant for this transformation type).
- Select the specific configuration to realize.
- Click Finish.
The model is changed (elements modified/removed) to a particular variant of the system according to what variation points stipulate. After realizing a variant, you can do anything you do with ordinary system models: analyze, simulate, report, publish, etc.
Be careful NOT to overwrite your initial project (which contains 150% model):
If you are working with local files, use the Save As action to save the system model variant into a different project file.
If you are working on a server project, you can use Commit to Branch (Collaborate > Commit to Branch) action to store your variant model in a branch (while the 150% model is kept in the trunk).





