When trying to calculate total mass, cost, power, or another system dimension based on individual values of all the parts in the model, you need to apply a pattern Block to any number of Blocks or Instance Specifications by using the Rollup Pattern Wizard. It automatically applies pattern Blocks (using the Generalization) recursively, and creates property values. The procedure below describes how to apply the rollup pattern Block.
To apply the rollup pattern Block
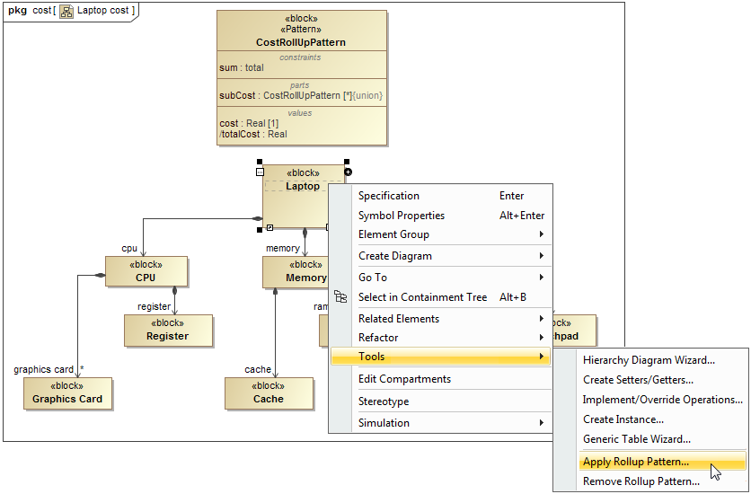
- Right-click the Block or Instance Specification to which you want to apply the rollup pattern Block.
- Select Tools > Apply Rollup Pattern.
In the Rollup Pattern Wizard, click , and select the pattern Block you want to apply.
Rollup pattern Blocks
You can select:
- The default rollup pattern Blocks: CostRollupPattern, MassRollupPattern, and PowerRollupPattern. They are created to calculate the total cost, mass, and power of the model elements.
- Your own created rollup pattern Blocks. How to create new rollup pattern Block >- Specify options:
- Apply Recursively to apply the pattern Block recursively.
- Set Role Name to set the role names of Part Properties.
- Set Subsetted Properties to set the Subsetted Properties of the Part Properties.
- Create Value Properties and Redefine to create and redefine Value Properties. - Click OK.
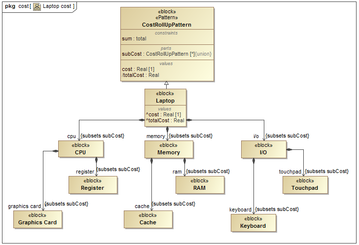
The pattern Block is applied to the model elements according to selected options.
Sample model
The sample model used in the figures of this page is the Laptop Cost Analysis that comes with Cameo Simulation Toolkit Plugin. To open this sample do one of the following:
- Download LaptopCostAnalysis.mdzip.
- Find in modeling tool <modeling tool installation directory>\samples\simulation\LaptopCostAnalysis.mdzip


