SysML Plugin TWRT Documentation

Abbreviation

Probability[2]

Description

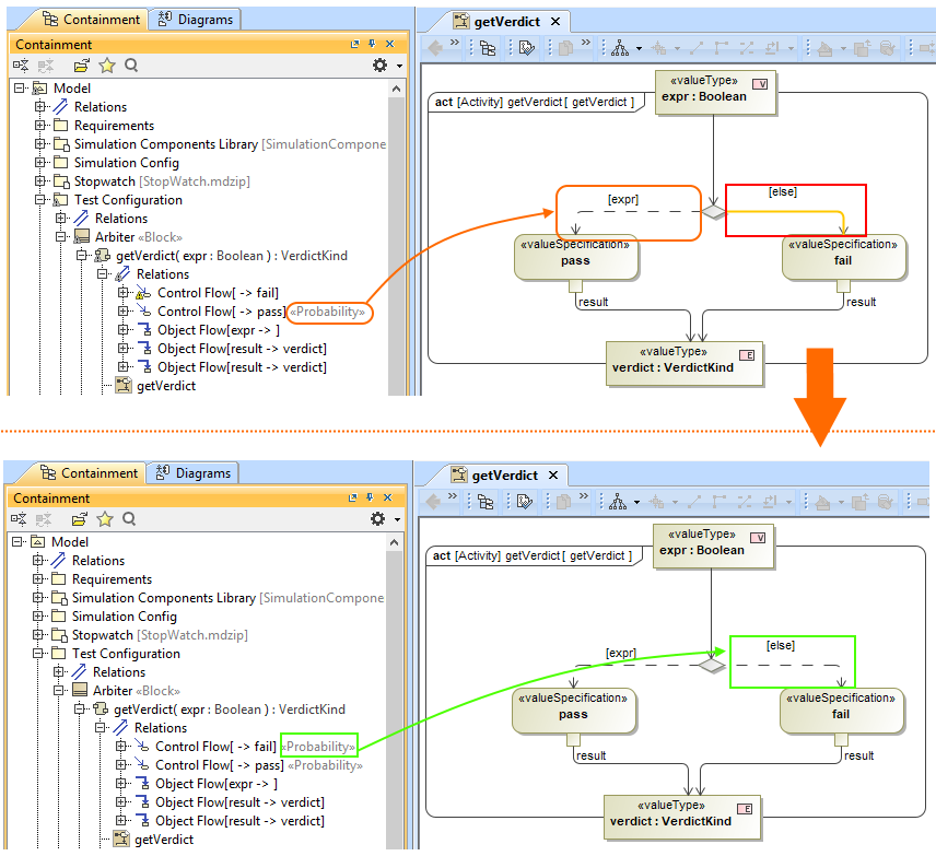
This validation rule checks to see if the «probability» stereotype is applied to all edges coming out of the same source when the «probability» stereotype is applied to an activity edge.

Severity

warning

Constrained Element

Activity Edge

Solvers

To fix this, apply the «probability» stereotype to all edges coming out of the same source.

Example

Both Control Flows that come out of the same source must be stereotyped by the  «probability».



  • No labels