SysML Plugin TWRT Documentation

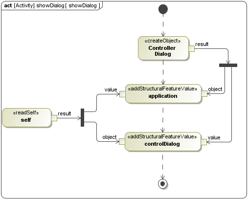
Activity diagram describes control, input, and output flows among actions. It represents the system business and operational work flows. It captures actions and display their results. It is typically used for business process modeling and used in situations where all or most of the events represent the completion of internally generated actions.

Though Activity diagrams are often classified alongside interaction diagrams, they actually focus on the flows driven by internal processes (as opposed to external events).

SysML extends control in Activity diagrams and provides extensions that might be very loosely grouped under the term “continuous”, but are generally applicable to any distributed flow of information and physical items through a system. It also introduces probability concepts to activities.

Activity Diagram

 

  • No labels