Description
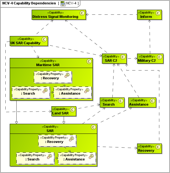
The NCV-4 Product describes the dependencies between planned capabilities. It also defines logical groupings of capabilities (capability clusters). The NCV-4 View provides a means of analyzing the dependencies between capabilities. The groupings of capabilities are logical, and the purpose of the groupings is to guide enterprise management.
Implementation
NCV-4 can be represented using a NCV-4 diagram which is based on the UML Class diagram.
Sample
NCV-4 Capability Dependencies
Related views
The Capability Dependencies (NCV-4) View describes the relationships between capabilities (capabilities may be reused from an NCV-2). It also defines logical groupings of capabilities. This contrasts with the NCV-2 which also deals with relationships between Capabilities, but the NCV-2 only addresses the specialization-generalization relationship (for example, capability taxonomy).
