UAF 1.2 Plugin

Released on: November 10, 2023


In the 2024x version of UAF, significant enhancements have been introduced. Behavior to Structure Synchronization has been enriched, allowing the automatic construction of structure models from defined activities and enabling one-click generation of Internal Connectivity diagrams.

Diagramming improvements include specialized Security Process Flow diagrams aligned with Operational and Resource viewpoints and new NAFv4 Structure diagrams for Logical, Service, and Physical Resource Specification Viewpoints.

Additionally, the Strategic Viewpoint now offers simplified assembly tools, such as the Strategic Motivation Table and the Impact Matrix, enhancing analysis and traceability. Exchange management has been refined for better visibility control, and various dialogs have been optimized for efficient review and management. These enhancements, along with improved library support and renamed perspectives, provide you with a more intuitive and efficient modeling experience.

To download the latest version, see Downloading installation filesFor further information, check the product documentation.



UAF Behavior to Structure Synchronization

In the 2024x version, the UAF Behavior to Structure Synchronization has been enhanced. Now, you can automatically build the structure model according to defined Activities and generate an Internal Connectivity diagram by executing a single-click command. Learn more >>>


Diagramming

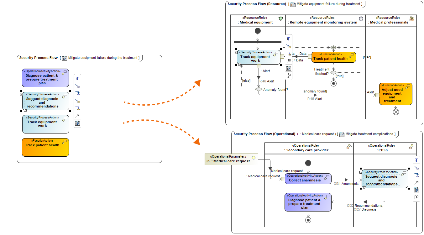
New Security Process Flow diagrams

With version 2024x, the Security Process flow diagram has been specialized to align with two distinct Operational and Resource viewpoints, which led to the creation of two new diagrams: Security Process Flow (Operational) and Security Process Flow (Resource).

New NAFv4 Structure diagrams

New structure diagrams have been implemented in the Logical, Service, and Physical Resource Specification Viewpoints:

New views in Strategic Viewpoint

Beginning with this version, the following new views related to the Strategic Viewpoint are introduced:

  • Strategic Motivation Table, which you can find under the UAF Strategy Diagrams category, is designed to simplify the assembly of UAF Strategic requirements, such as Enterprise Goals and Enterprise Objectives, in a tabular format. 
  • Impact Matrix, which you can find under the UAF Analysis Diagrams category, illustrates the mapping between the Strategic, Operational, Resource, Service Viewpoint Elements and Strategic Viewpoint Elements using the Impacted By relationship.


Exchange management improvements

This version adds significant enhancements to working with exchanges, including the ability to control their visibility on diagrams. Improved exchange creation wizards and management dialogs provide greater clarity.

Exchange visibility management

Now, you can easily manage the visibility of realized exchanges in the diagrams. The dedicated button in the smart manipulator toolbar allows you to choose whether you want to show or hide required Exchange Items.

This is an example of managing the visibility of Operational Exchange Items in an Operational Internal Connectivity diagram.

Realized Exchange wizard improvements 

Additionally, 2024x brings a more focused approach to reviewing Activity pairs connected with existing Activity Edges in the Realized Exchange wizards, improving overall usability and clarity.

  • In the second step, our focus has shifted solely to reviewing existing Activity Pairs connected by existing Activity Edges. This means that creating new Activity pairs or editing existing ones is no longer possible. As a result, the tool will no longer trigger the automatic generation of new elements or diagrams.
  • We've introduced a new step called Affected Diagrams. This step lets you see where changes will occur after realizing elements or editing existing exchanges.
An example of changes in the Realized Resource Exchange creation wizard.

Exchange Manager improvements

In this release, we've made improvements to the Exchange Managers. Now, you'll find a handy Affected Diagrams button that opens a dialog listing all the diagrams containing elements that already realize the selected exchange.

An example of changes in the Operational Exchange Manager. 

Producing and Consuming Functions dialog improvements

We've made some changes in the Producing and Consuming Activities/Functions dialogs as well. They now serve as tools for reviewing Activity pairs and easily removing any unnecessary ones.

An example of changes in the Producing and Consuming Activities dialog.


Library Support

New DISR and UJTL library versions are now available:

  • UJTL (20230616)
  • DISR (20230523)

You can choose the library version when creating a new project. Learn more about using libraries >>


Templates and Perspectives

New template

  • A new EA Project Template with Process Guide is now available in UAF. This Enterprise Architecture (EA) Guide defines a workflow for creating EA views following the Unified Architecture Framework Modeling Language (UAFML). When using this template, you will receive a new UAF project enhanced with the EA Guide for UAF. This modeling guide aids in building architecture by providing nine steps of workflow.

Renamed 

  • The UAF Enterprise Architecture Project was renamed to EA with BPMN Project. Using the EA with BPMN Project template, you will get a simplified Enterprise Architecture project with BPMN, which is based on the UAF framework and designed for enterprise and IT architecture modeling. Creating an EA with the BPMN project will switch the modeling tool to the EA-BPMN Architect graphical user interface and use the EA with the BPMN model template.
  • The perspective UAF Enterprise Architect was renamed to EA-BPMN Architect. Learn more about the perspectives >>>

Removed

  • The UAF EA Project Template with Process Guide was removed.


Other Improvements

  • The nested ports in all relevant viewpoints are now supported.
  • The options for Information Flows in the Environment Options dialog under the UAF options group are no longer available.
  • The Tools option group containing the Autowire Parts action is removed from the UAF Parametric Diagram toolbar.
  • The Delegate Port(s) action is now implemented in the Internal Connectivity Diagrams and is available from the diagrams toolbar and context menu of roles, connectors, and ports.
  • You can now create the Vision Statement in the Specification window of the Vision element.
  • New correctness validation rules regarding the Motivated By relationship are now available. These rules check if the Motivated By relationship is created between correct pairs.
  • New correctness validation rules regarding the Impacted By relationship are now available. These rules check if the Impacted By relationship is created between correct pairs.
  • A new passive validation rule COR2361 is implemented. This rule checks if an Operation Port Class Property type is correct.
  • No labels