Description

The SV-4 addresses human and system functionality.

The primary purposes of SV-4 are to:

  • Develop a clear description of the necessary data flows that are input (consumed) by and output (produced) by each resource.
  • Ensure that the functional connectivity is complete (i.e., that a resource’s required inputs are all satisfied).
  • Ensure that the functional decomposition reaches an appropriate level of detail.

The Systems Functionality Description provides detailed information regarding the:

  • Allocation of functions to resources.
  • Flow of resources between functions.

The SV-4 is the Systems Viewpoint model counterpart to the OV-5b Activity Model of the Operational Viewpoint.

The intended usage of the SV-4 includes:

  • Description of task workflow.
  • Identification of functional system requirements.
  • Functional decomposition of systems.
  • Relate human and system functions.

Implementation

SV-4 can be represented using:

  • SV-4 diagram for System Function hierarchies. This diagram is based on the UML Class diagram.
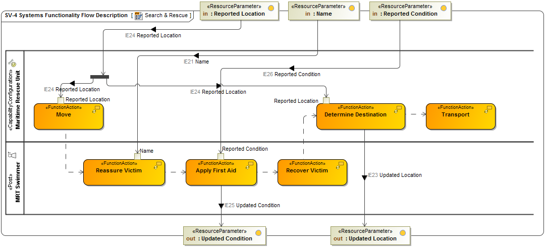
    SV-4 Systems Functionality Description
  • SV-4 diagram for System Function flows. This diagram is based on the UML Activity diagram.

SV-4 Systems Functionality Flow Description

  • UML Class diagram.
  • UML Activity diagram.
  • SysML Block diagram.
  • SysML Activity diagram.

The SV-4 is the behavioral counterpart to the SV-1 Systems Interface Description (in the same way that  OV-5b Operational Activity Model is the behavioral counterpart to  OV-2 Operational Resource Flow Description).