Description

An information model is a representation of a domain object model according to its information aspect. In other words, it is a model of the information about the concepts in the universe of discourse, relevant to the architecture effort. For example, if the operational domain recognizes the existence of a concept called ‘weapons platform’, then the information model would contain information objects that reflect what we want to know about weapons platforms and what we want to communicate about weapons platforms to others. As such, the information model is inherently of a conceptual nature (for example, we could dispense with the word ‘conceptual’ in ‘conceptual information model’). Conceptual information models address the information aspect of the universe of discourse. They are not intended to reflect data storage solutions.

Cameo Data Modeler plugin integration

You can use the Entity Relationship diagram for conceptual, logical, and physical data modeling in NOV-7.

Note that the Entity Relationship diagram is supported in OV-7. It allows for using the information engineering notation within this view.

Implementation

NOV-7 can be represented using:

  • NOV-7 diagram which is based on the UML Class diagram.
  • UML Class diagram.
  • SysML Block Definition diagram.

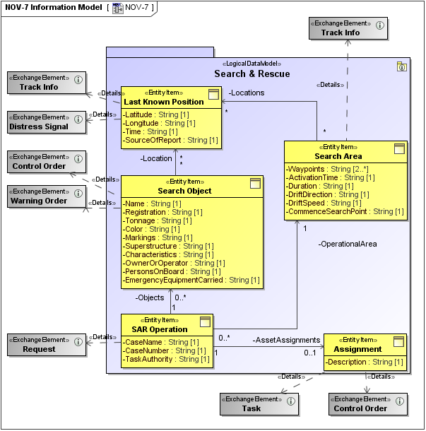
Sample

NOV-7 Information Model

Related views

An Operational Information Entity within an NOV-7 may be an Information Element in an NOV-3 or an Activity Flow Object in an NOV-5.

Note that NAF talks about ‘information’ in the Operational Viewpoint and ‘data’ in the System Viewpoint. The intention of this is that NOV-7 describes information or data of importance to the business (for example, information products that might be referred to in doctrine, SOPs, etc.) whereas NSV-11 describes data relevant at the system level.

  • No labels